Jira
Interact with Jira
Jira is a leading project management and issue tracking platform that helps teams plan, track, and manage agile software development projects effectively. As part of the Atlassian suite, Jira has become the industry standard for software development teams and project management professionals worldwide.
Jira provides a comprehensive set of tools for managing complex projects through its flexible and customizable workflow system. With its robust API and integration capabilities, Jira enables teams to streamline their development processes and maintain clear visibility of project progress.
Key features of Jira include:
- Agile Project Management: Support for Scrum and Kanban methodologies with customizable boards and workflows
- Issue Tracking: Sophisticated tracking system for bugs, stories, epics, and tasks with detailed reporting
- Workflow Automation: Powerful automation rules to streamline repetitive tasks and processes
- Advanced Search: JQL (Jira Query Language) for complex issue filtering and reporting
In Gen6, the Jira integration allows your agents to seamlessly interact with your project management workflow. This creates opportunities for automated issue creation, updates, and tracking as part of your AI workflows. The integration enables agents to create, retrieve, and update Jira issues programmatically, facilitating automated project management tasks and ensuring that important information is properly tracked and documented. By connecting Gen6 with Jira, you can build intelligent agents that maintain project visibility while automating routine project management tasks, enhancing team productivity and ensuring consistent project tracking.
Usage Instructions
Connect to Jira workspaces to read, write, and update issues. Access content, metadata, and integrate Jira documentation into your workflows.
Tools
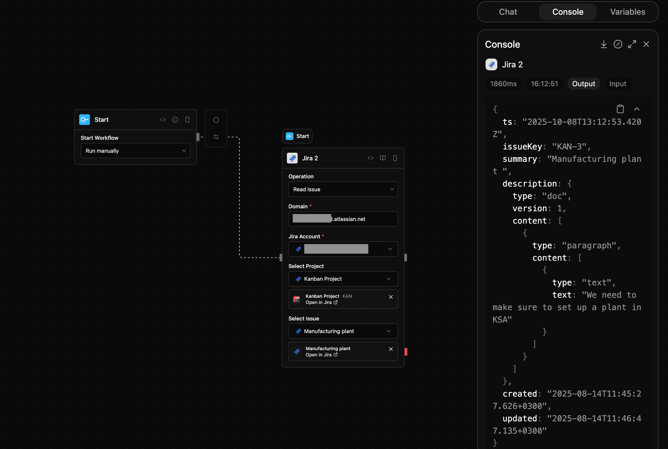
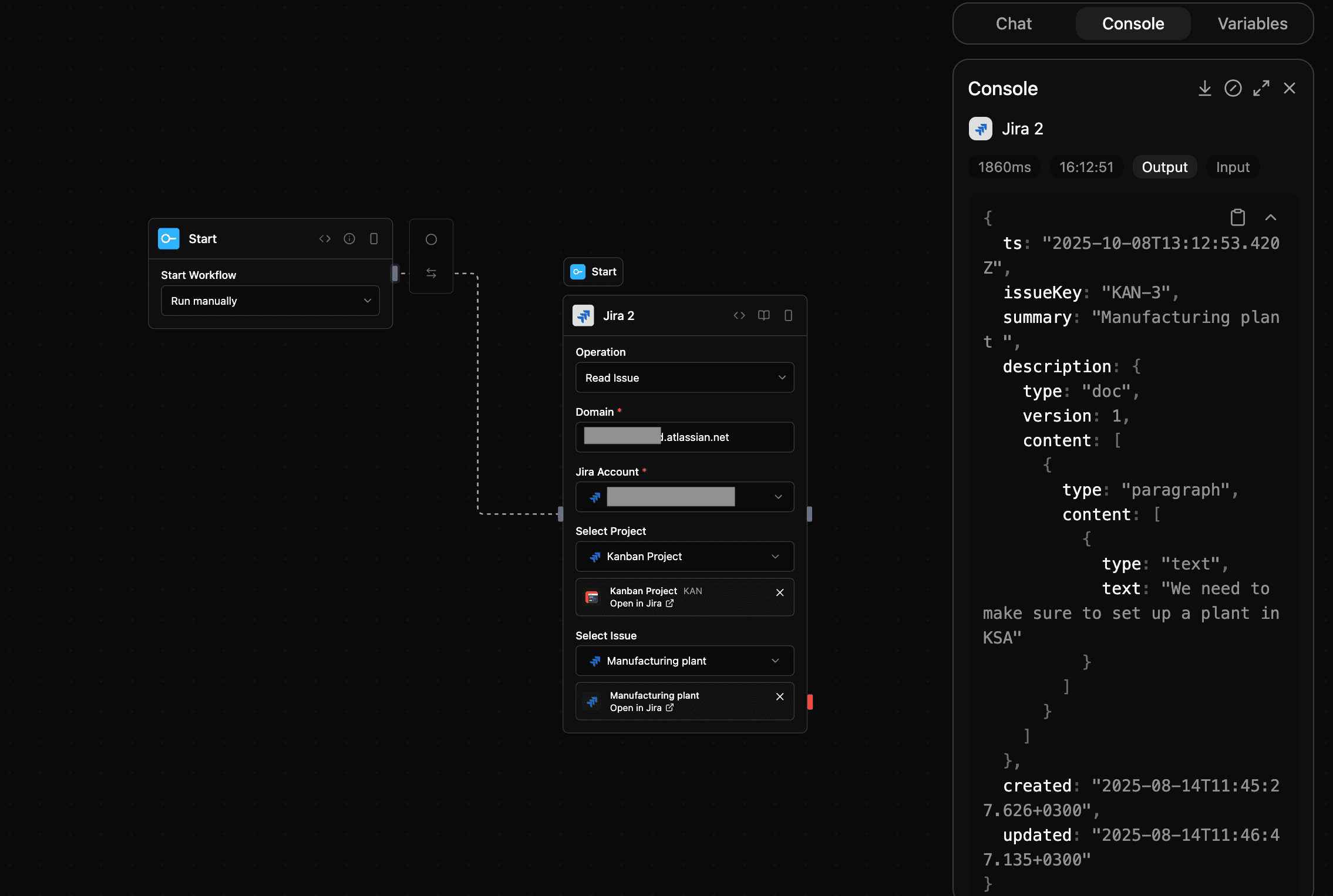
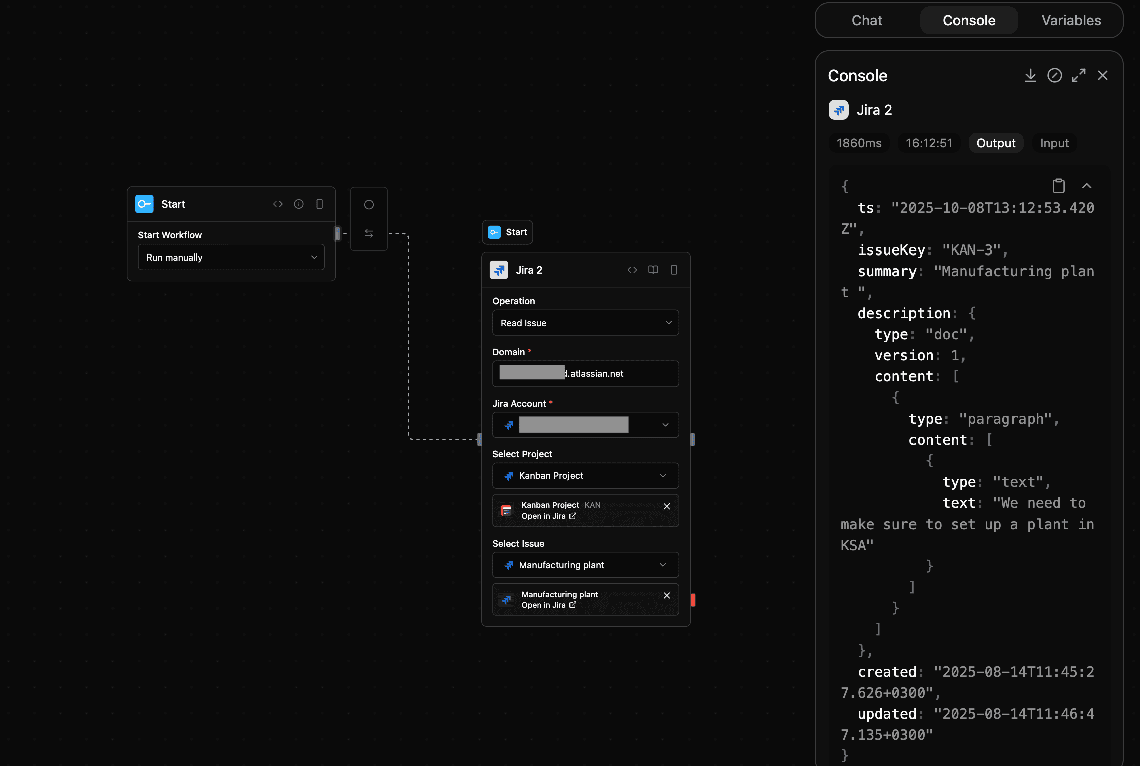
jira_retrieve
Retrieve detailed information about a specific Jira issue
Input
| Parameter | Type | Required | Description |
|---|---|---|---|
accessToken | string | Yes | OAuth access token for Jira |
domain | string | Yes | Your Jira domain (e.g., yourcompany.atlassian.net) |
projectId | string | No | Jira project ID to retrieve issues from. If not provided, all issues will be retrieved. |
issueKey | string | Yes | Jira issue key to retrieve (e.g., PROJ-123) |
cloudId | string | No | Jira Cloud ID for the instance. If not provided, it will be fetched using the domain. |
Output
| Parameter | Type | Description |
|---|---|---|
ts | string | Timestamp |
issueKey | string | Issue key |
summary | string | Issue summary |
description | string | Issue description |
created | string | Creation date |
updated | string | Update date |
success | boolean | Operation success |
url | string | Issue URL |
Screenshot

jira_update
Update a Jira issue
Input
| Parameter | Type | Required | Description |
|---|---|---|---|
accessToken | string | Yes | OAuth access token for Jira |
domain | string | Yes | Your Jira domain (e.g., yourcompany.atlassian.net) |
projectId | string | No | Jira project ID to update issues in. If not provided, all issues will be retrieved. |
issueKey | string | Yes | Jira issue key to update |
summary | string | No | New summary for the issue |
description | string | No | New description for the issue |
status | string | No | New status for the issue |
priority | string | No | New priority for the issue |
assignee | string | No | New assignee for the issue |
cloudId | string | No | Jira Cloud ID for the instance. If not provided, it will be fetched using the domain. |
Output
| Parameter | Type | Description |
|---|---|---|
ts | string | Timestamp |
issueKey | string | Issue key |
summary | string | Issue summary |
description | string | Issue description |
created | string | Creation date |
updated | string | Update date |
success | boolean | Operation success |
url | string | Issue URL |
Screenshot

jira_write
Write a Jira issue
Input
| Parameter | Type | Required | Description |
|---|---|---|---|
accessToken | string | Yes | OAuth access token for Jira |
domain | string | Yes | Your Jira domain (e.g., yourcompany.atlassian.net) |
projectId | string | Yes | Project ID for the issue |
summary | string | Yes | Summary for the issue |
description | string | No | Description for the issue |
priority | string | No | Priority for the issue |
assignee | string | No | Assignee for the issue |
cloudId | string | No | Jira Cloud ID for the instance. If not provided, it will be fetched using the domain. |
issueType | string | Yes | Type of issue to create (e.g., Task, Story) |
Output
| Parameter | Type | Description |
|---|---|---|
ts | string | Timestamp |
issueKey | string | Issue key |
summary | string | Issue summary |
description | string | Issue description |
created | string | Creation date |
updated | string | Update date |
success | boolean | Operation success |
url | string | Issue URL |
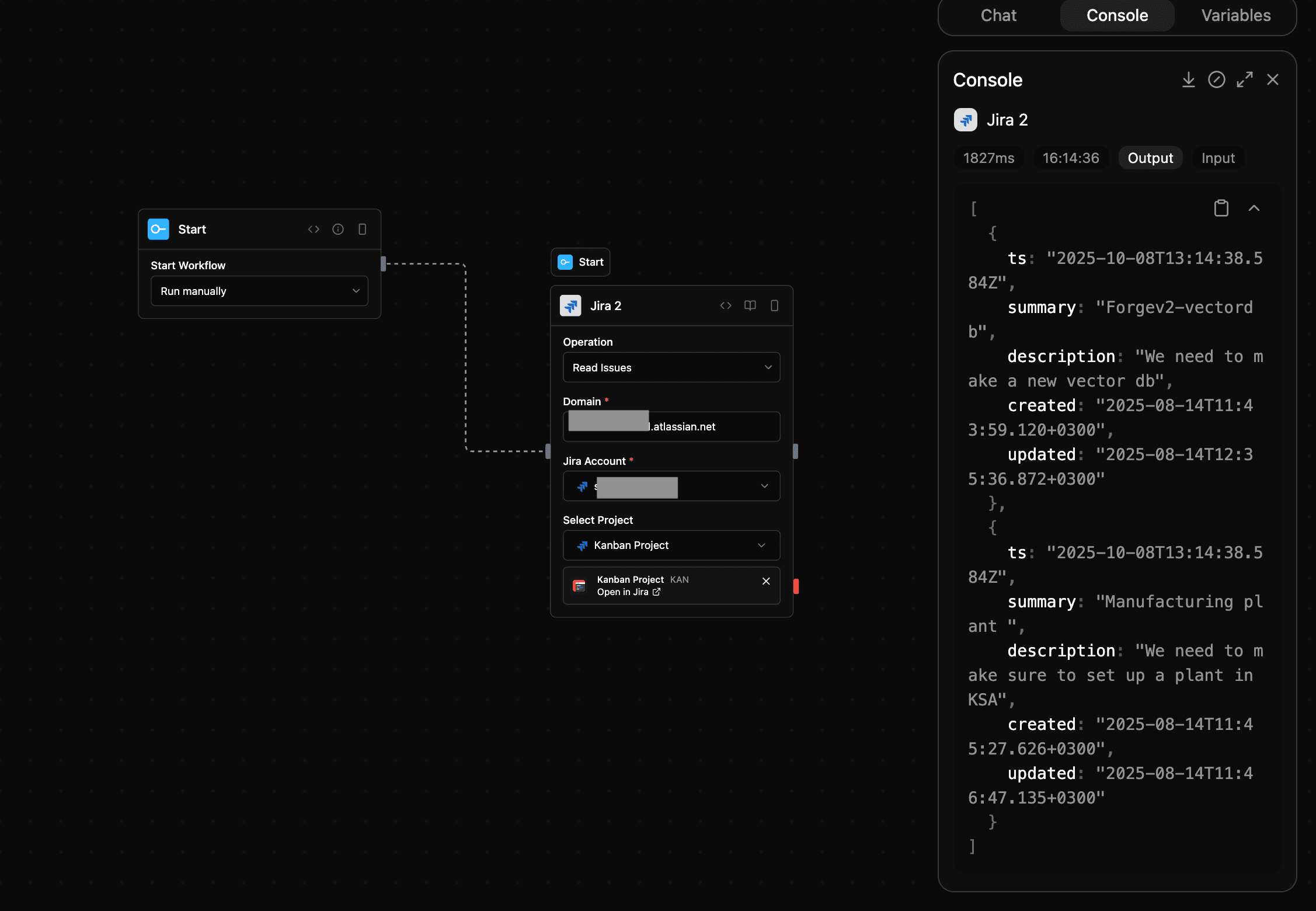
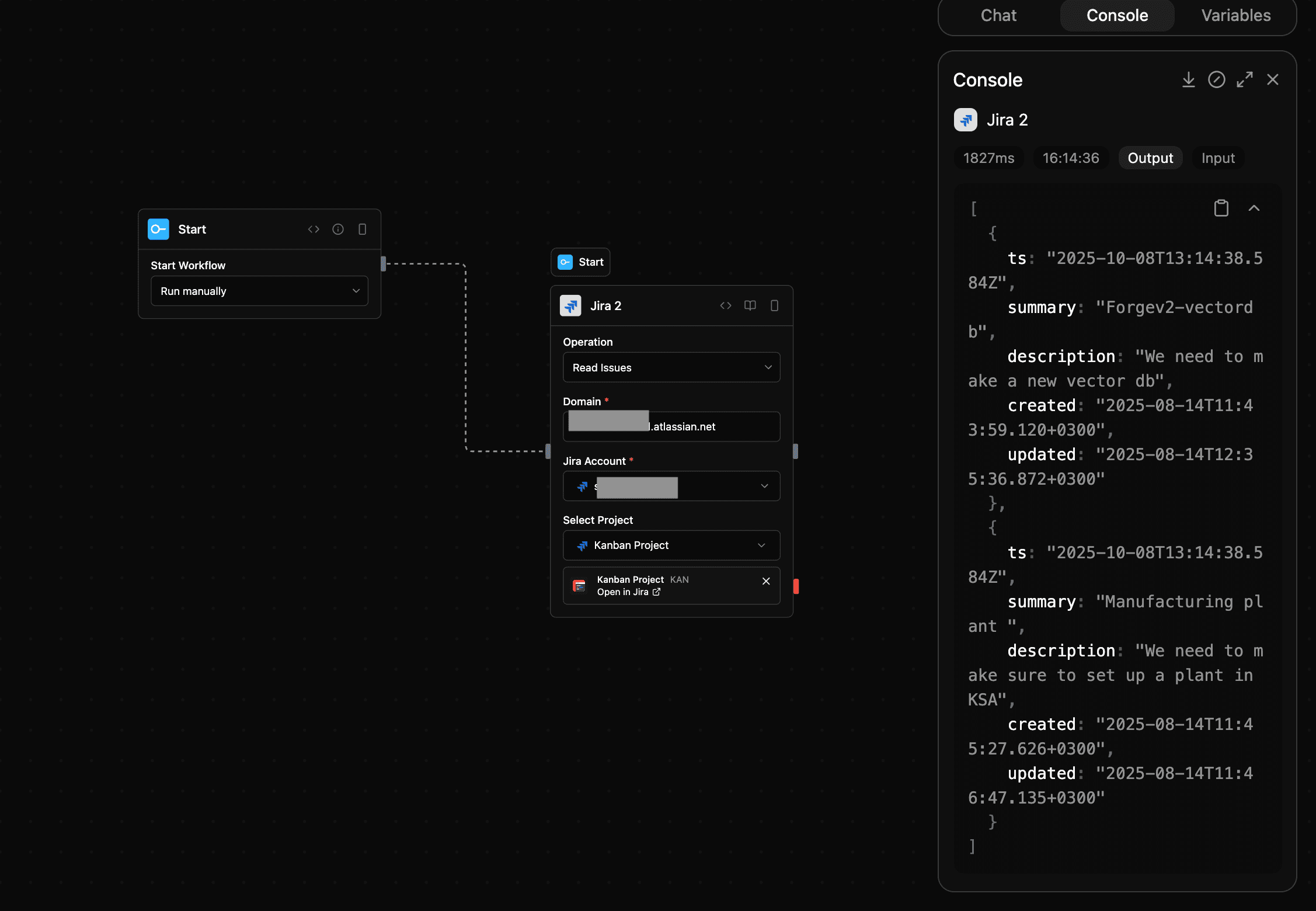
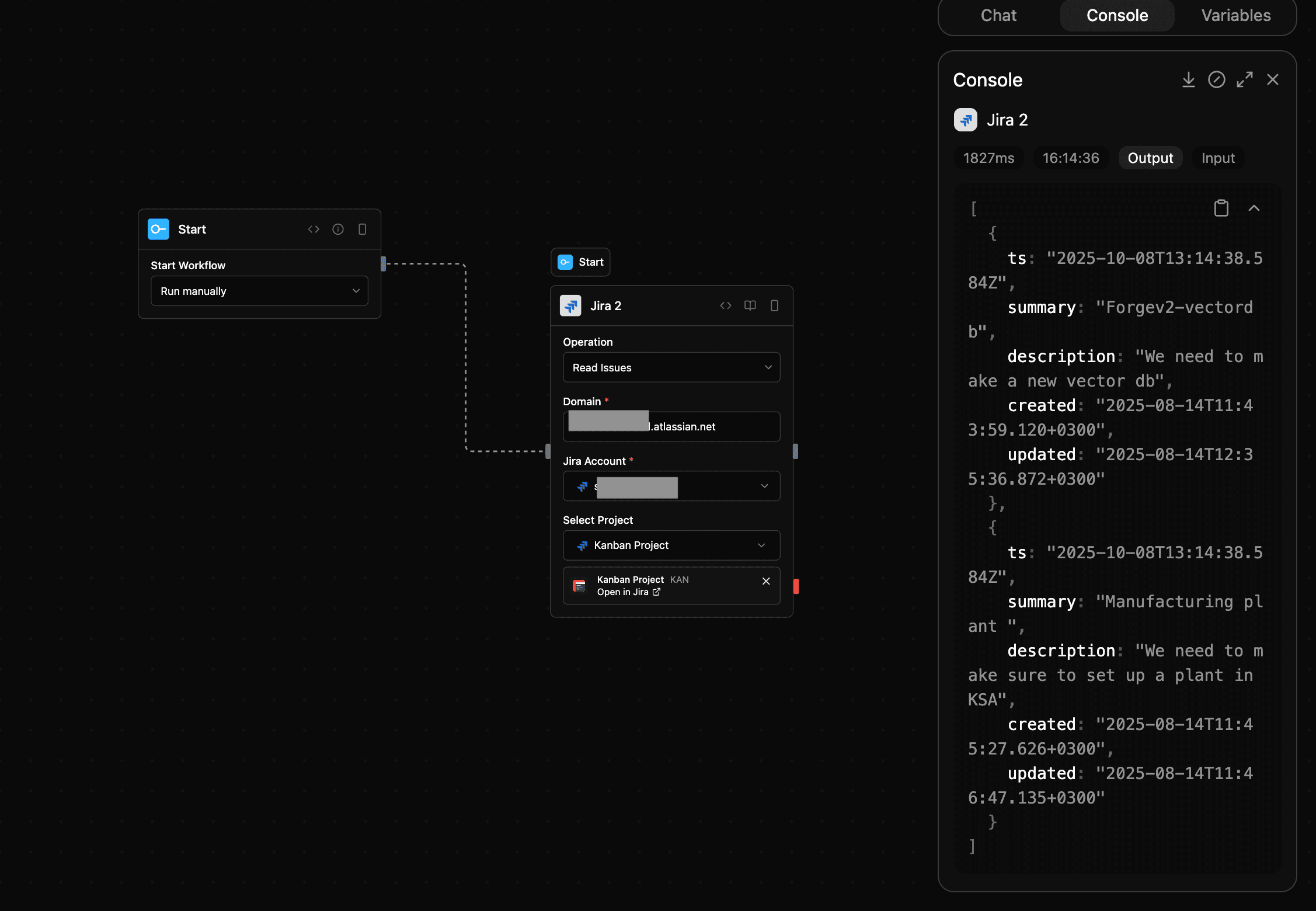
jira_bulk_read
Retrieve multiple Jira issues in bulk
Input
| Parameter | Type | Required | Description |
|---|---|---|---|
accessToken | string | Yes | OAuth access token for Jira |
domain | string | Yes | Your Jira domain (e.g., yourcompany.atlassian.net) |
projectId | string | Yes | Jira project ID |
cloudId | string | No | Jira cloud ID |
Output
| Parameter | Type | Description |
|---|---|---|
ts | string | Timestamp |
issueKey | string | Issue key |
summary | string | Issue summary |
description | string | Issue description |
created | string | Creation date |
updated | string | Update date |
success | boolean | Operation success |
url | string | Issue URL |
Screenshot

Notes
- Category:
tools - Type:
jira