Google Calendar
Manage Google Calendar events
Google Calendar is Google’s industry-leading scheduling service that simplifies event management, meeting coordination, and task planning. Integrated across the Google ecosystem, it enables users to create, manage, and share events effortlessly.
With Google Calendar, you can:
- Create and manage events — Schedule meetings, reminders, and appointments.
- Send invites — Automatically notify participants via email or calendar updates.
- Use natural language — Quickly create events like “Team sync tomorrow at 3 PM”.
- Manage multiple calendars — Organize events across different calendars.
- View and search events — Quickly locate scheduled activities with advanced filters.
In Gen6, the Google Calendar integration allows agents to automate scheduling: creating and retrieving events, inviting attendees, and managing schedules programmatically.
This makes it ideal for AI-driven workflows such as automated meeting scheduling, task coordination, and availability tracking.
Setup Instructions
To use Google Calendar tools, you’ll need:
- A Google account with Calendar access.
- A valid OAuth access token for the Google Calendar API (see your integration setup in Gen6).
- The correct calendar permissions — if your email lacks edit access to a calendar, event creation may fail.
Note:
Sometimes, you may encounter an error when creating or editing events — especially if your Google account does not have permission to modify that specific calendar.
Ensure that:
- The authenticated account owns or has “Make changes to events” permission for the target calendar.
- The calendar is not read-only (e.g., shared with “View only” access).
- The OAuth token was generated for the correct user.
Usage Instructions
Once configured, the integration supports:
- Creating and modifying events.
- Listing upcoming or past events.
- Retrieving event details.
- Sending or updating invitations automatically.
Email invitations are sent asynchronously and depend on both the recipient’s Calendar settings and your account’s permissions.
Tools
google_calendar_create
Create a new event in Google Calendar.
Input
| Parameter | Type | Required | Description |
|---|---|---|---|
accessToken | string | Yes | OAuth token for Google Calendar API |
calendarId | string | No | Calendar ID (defaults to primary) |
summary | string | Yes | Event title |
description | string | No | Event description |
location | string | No | Event location |
startDateTime | string | Yes | Start time in RFC3339 format (e.g., 2025-06-03T10:00:00-08:00) |
endDateTime | string | Yes | End time in RFC3339 format |
timeZone | string | No | Time zone (e.g., America/Los_Angeles) |
attendees | array | No | Array of attendee email addresses |
sendUpdates | string | No | How to send updates (all, externalOnly, or none) |
Output
| Parameter | Type | Description |
|---|---|---|
content | string | Operation response content |
metadata | json | Event metadata |
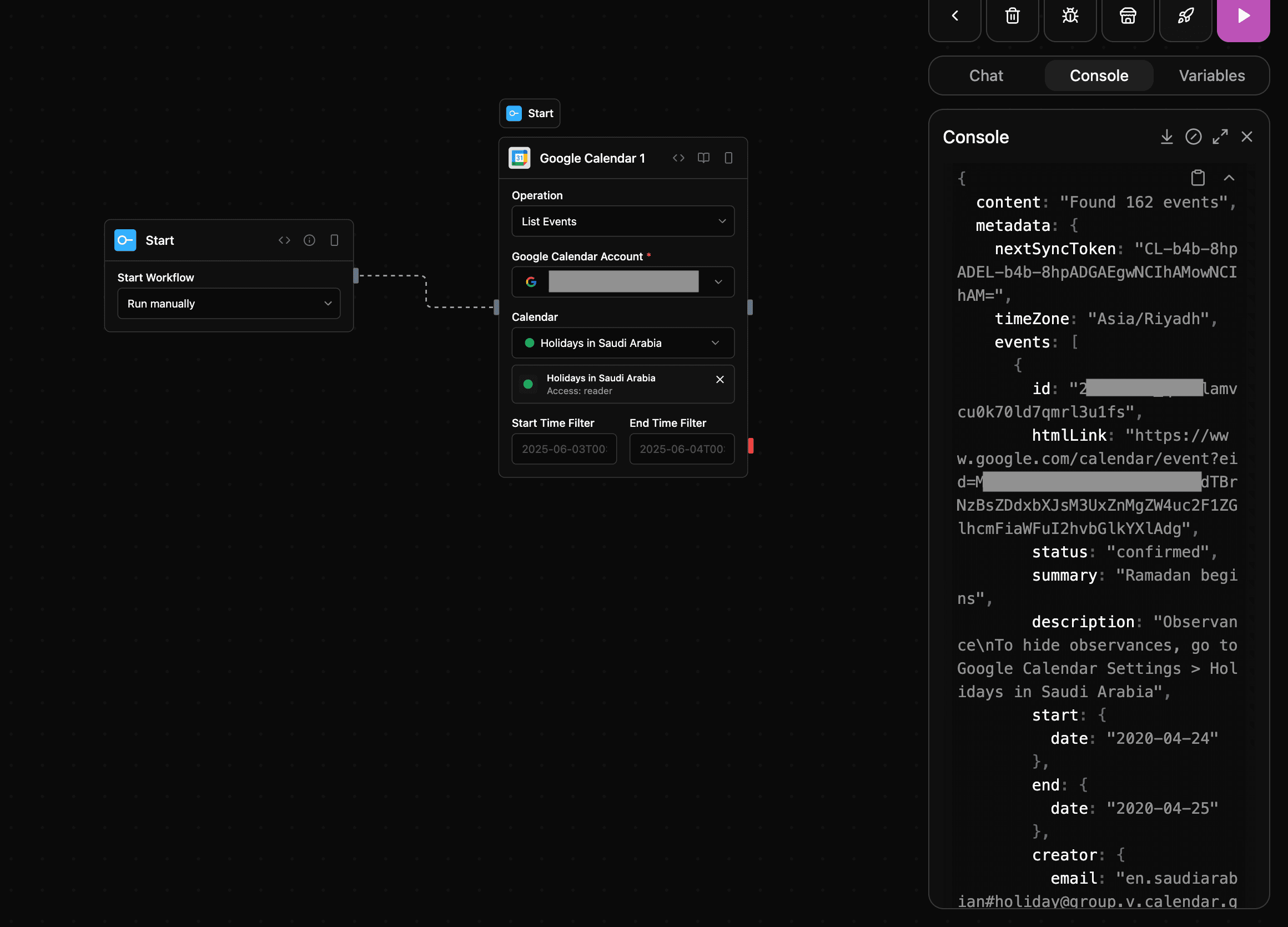
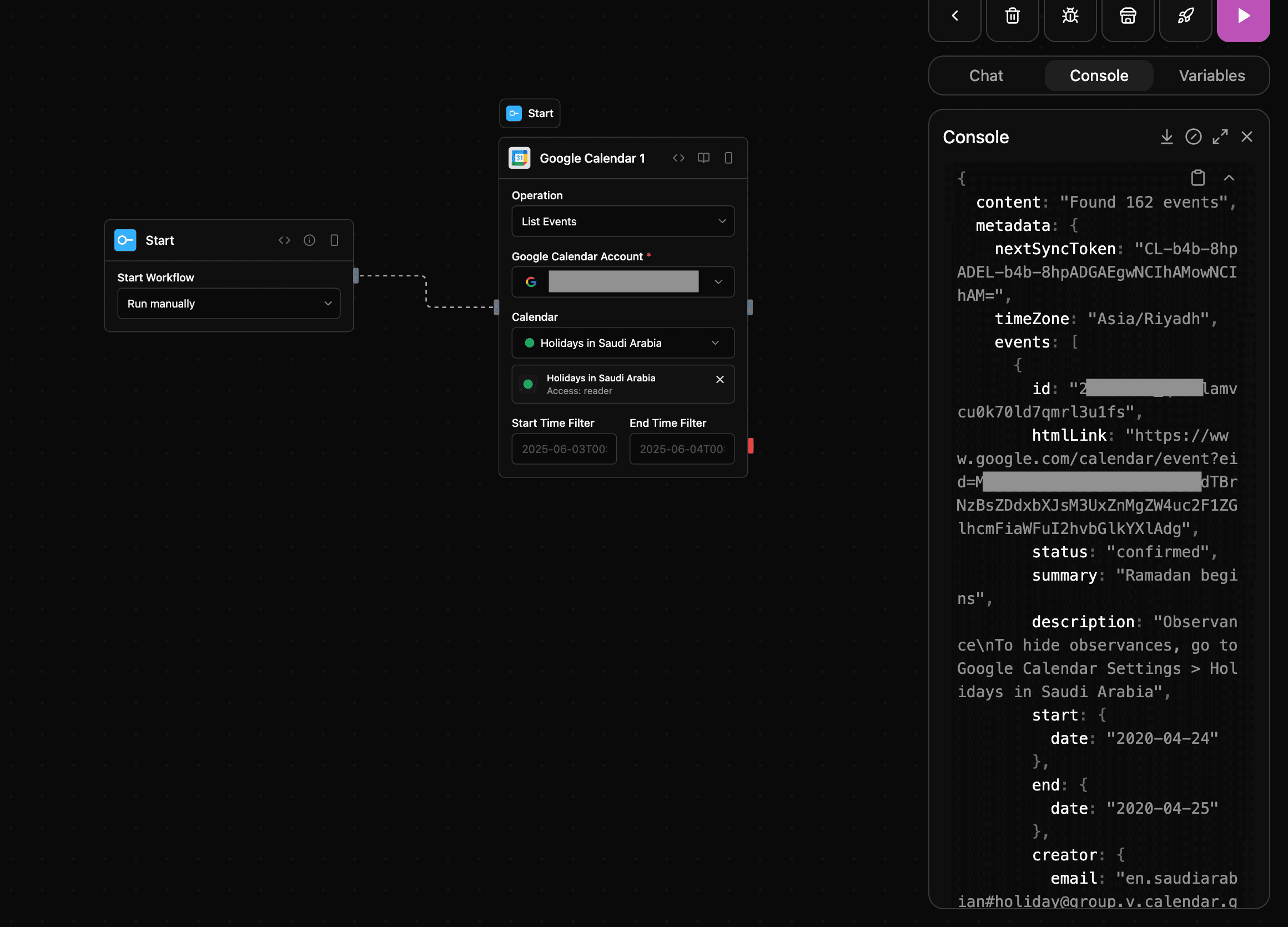
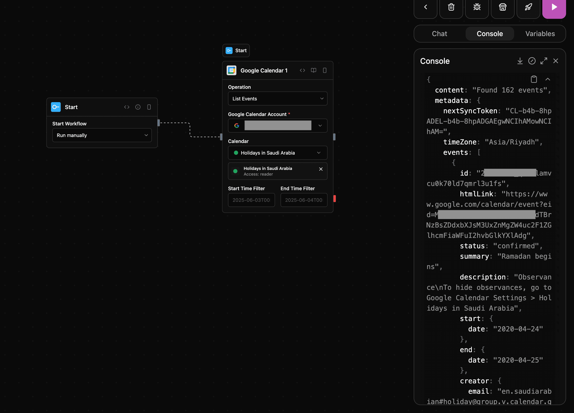
google_calendar_list
List events from a Google Calendar.
Input
| Parameter | Type | Required | Description |
|---|---|---|---|
accessToken | string | Yes | OAuth token |
calendarId | string | No | Calendar ID (defaults to primary) |
timeMin | string | No | Start boundary (RFC3339 timestamp) |
timeMax | string | No | End boundary (RFC3339 timestamp) |
orderBy | string | No | Sort order (startTime, updated) |
showDeleted | boolean | No | Include deleted events |
Output
| Parameter | Type | Description |
|---|---|---|
content | string | Operation response content |
metadata | json | Event metadata |
Screenshot

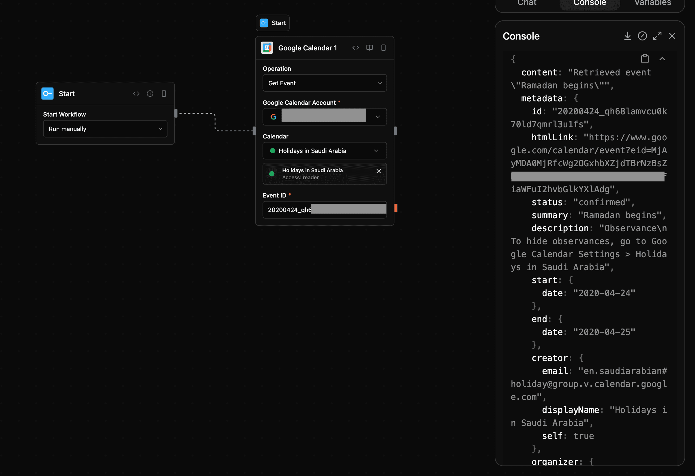
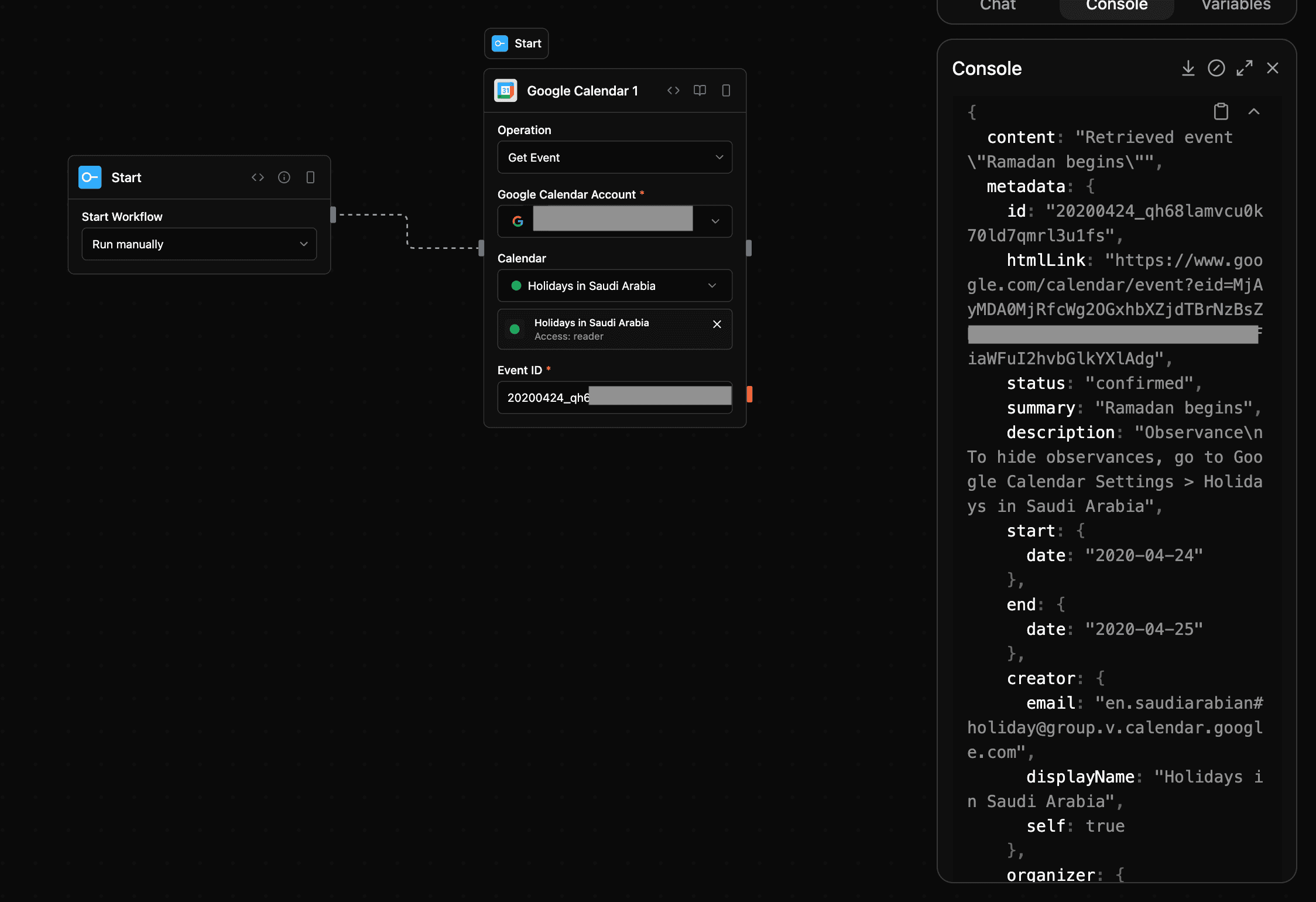
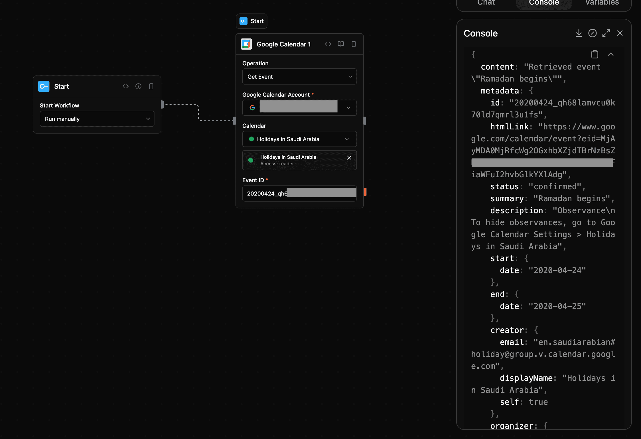
google_calendar_get
Retrieve details of a specific event.
Input
| Parameter | Type | Required | Description |
|---|---|---|---|
accessToken | string | Yes | OAuth token |
calendarId | string | No | Calendar ID (defaults to primary) |
eventId | string | Yes | ID of the event |
Output
| Parameter | Type | Description |
|---|---|---|
content | string | Event data |
metadata | json | Event metadata |
Screenshot
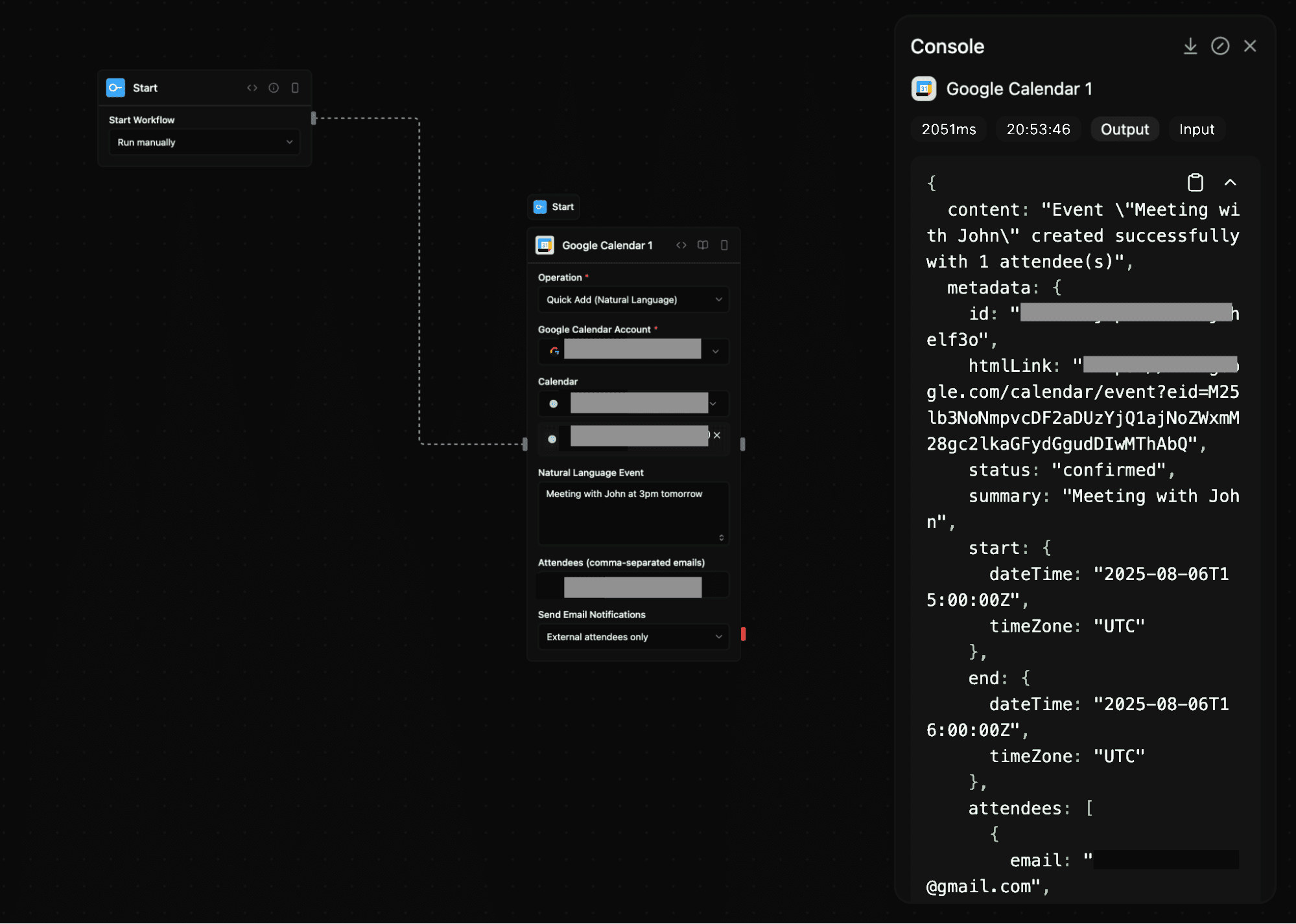
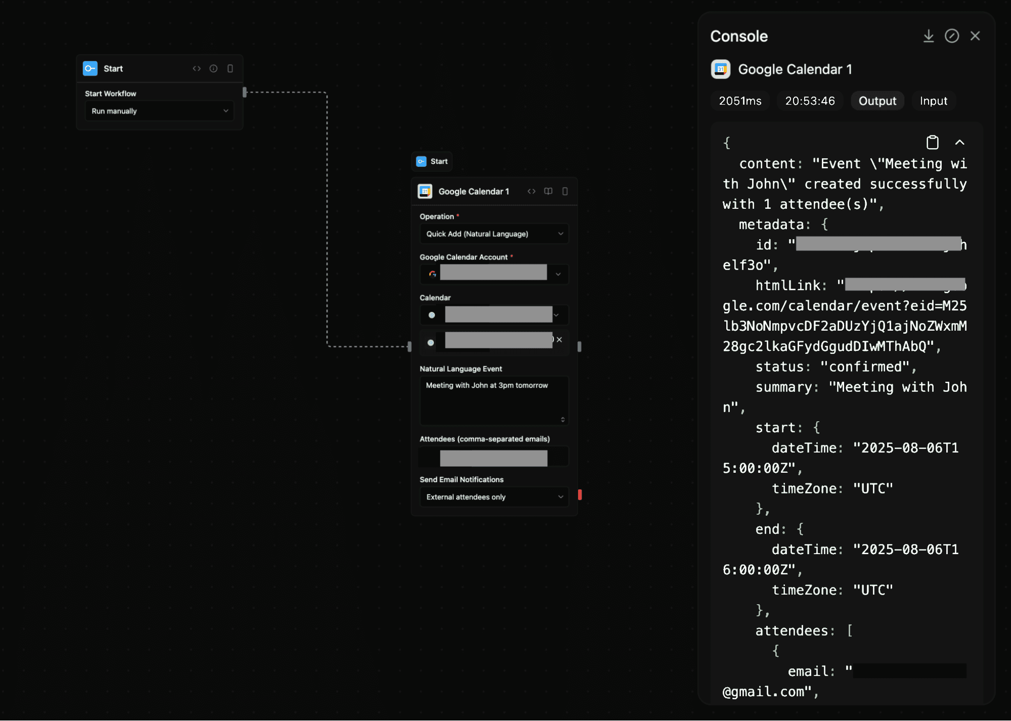
google_calendar_quick_add
Create events using natural language text.
Input
| Parameter | Type | Required | Description |
|---|---|---|---|
accessToken | string | Yes | OAuth token |
calendarId | string | No | Calendar ID (defaults to primary) |
text | string | Yes | Text such as “Lunch with Sarah at noon tomorrow” |
attendees | array | No | Array or comma-separated string of attendee emails |
sendUpdates | string | No | Update mode (all, externalOnly, or none) |
Output
| Parameter | Type | Description |
|---|---|---|
content | string | Response text |
metadata | json | Created event metadata |
Screenshot

google_calendar_invite
Add or update attendees for an existing event.
Input
| Parameter | Type | Required | Description |
|---|---|---|---|
accessToken | string | Yes | OAuth token |
calendarId | string | No | Calendar ID (defaults to primary) |
eventId | string | Yes | Event ID |
attendees | array | Yes | Array of emails to invite |
sendUpdates | string | No | Update mode (all, externalOnly, or none) |
replaceExisting | boolean | No | Replace existing attendees (default false) |
Output
| Parameter | Type | Description |
|---|---|---|
content | string | Operation response content |
metadata | json | Updated event metadata |
Tip:
If event creation fails with a403or “Insufficient permissions” error, check whether:
- You are authenticated with the correct Google account.
- The calendar belongs to a shared workspace or organization requiring elevated access.
- The target calendar allows programmatic edits via API.
Notes
- Category:
tools - Type:
google_calendar - Requires OAuth access with appropriate scopes (
https://www.googleapis.com/auth/calendar). - Event creation or editing might fail if your account does not have sufficient calendar permissions.
