Confluence
Interact with Confluence
Confluence is Atlassian's powerful team collaboration and knowledge management platform. It serves as a centralized workspace where teams can create, organize, and share information across departments and organizations.
With Confluence, you can:
- Create structured documentation: Build comprehensive wikis, project plans, and knowledge bases with rich formatting
- Collaborate in real-time: Work together on documents with teammates, with comments, mentions, and editing capabilities
- Organize information hierarchically: Structure content with spaces, pages, and nested hierarchies for intuitive navigation
- Integrate with other tools: Connect with Jira, Trello, and other Atlassian products for seamless workflow integration
- Control access permissions: Manage who can view, edit, or comment on specific content
In Gen6, the Confluence integration enables your agents to access and leverage your organization's knowledge base. Agents can retrieve information from Confluence pages, search for specific content, and even update documentation when needed. This allows your workflows to incorporate the collective knowledge stored in your Confluence instance, making it possible to build agents that can reference internal documentation, follow established procedures, and maintain up-to-date information resources as part of their operations.
Usage Instructions
Connect to Confluence workspaces to retrieve and search documentation. Access page content, metadata, and integrate Confluence documentation into your workflows.
Tools
confluence_retrieve
Retrieve content from Confluence pages using the Confluence API.
Input
| Parameter | Type | Required | Description |
|---|---|---|---|
accessToken | string | Yes | OAuth access token for Confluence |
domain | string | Yes | Your Confluence domain (e.g., yourcompany.atlassian.net) |
pageId | string | Yes | Confluence page ID to retrieve |
cloudId | string | No | Confluence Cloud ID for the instance. If not provided, it will be fetched using the domain. |
Output
| Parameter | Type | Description |
|---|---|---|
ts | string | Timestamp |
pageId | string | Page identifier |
content | string | Page content |
title | string | Page title |
success | boolean | Operation success status |
Screenshot

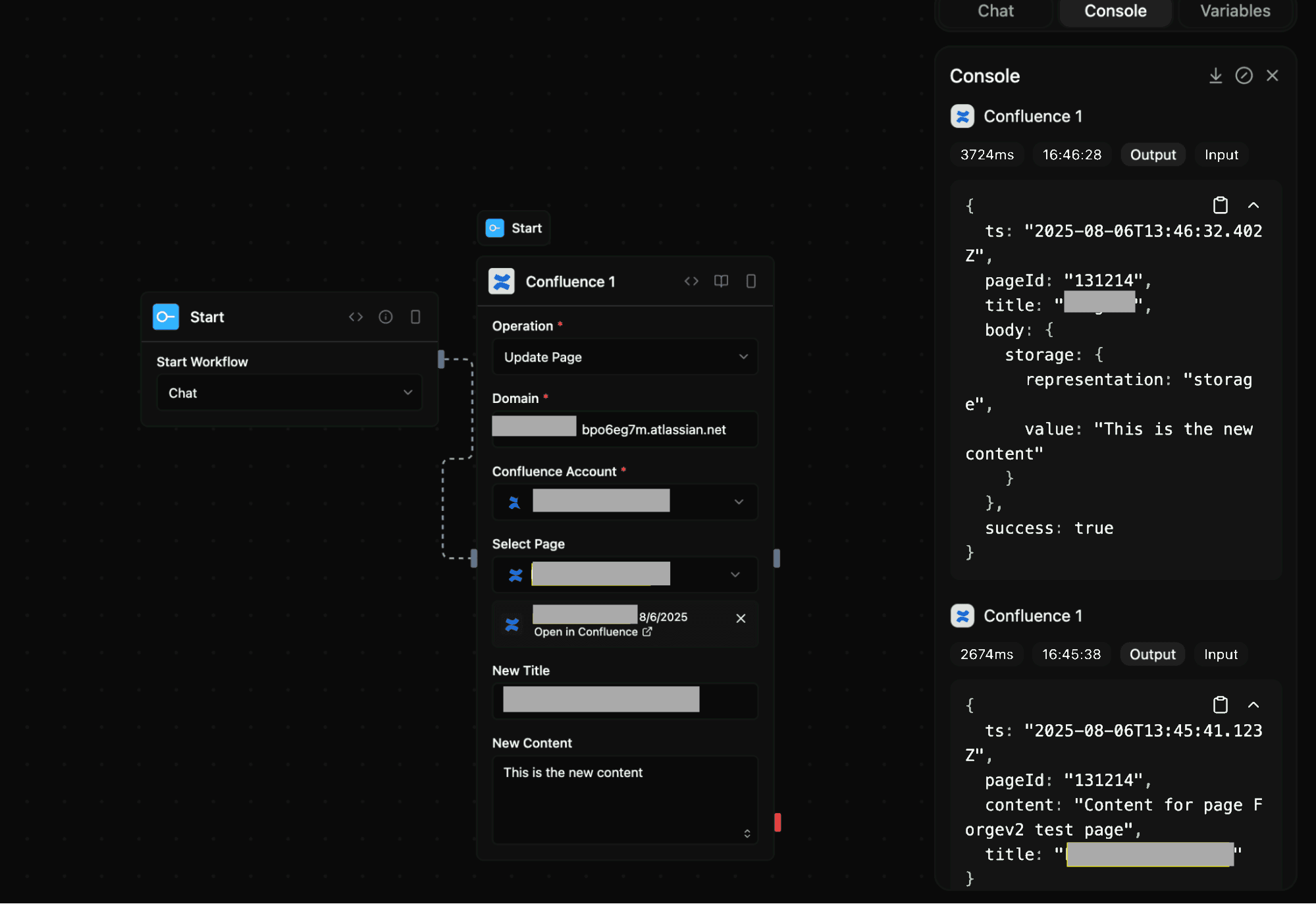
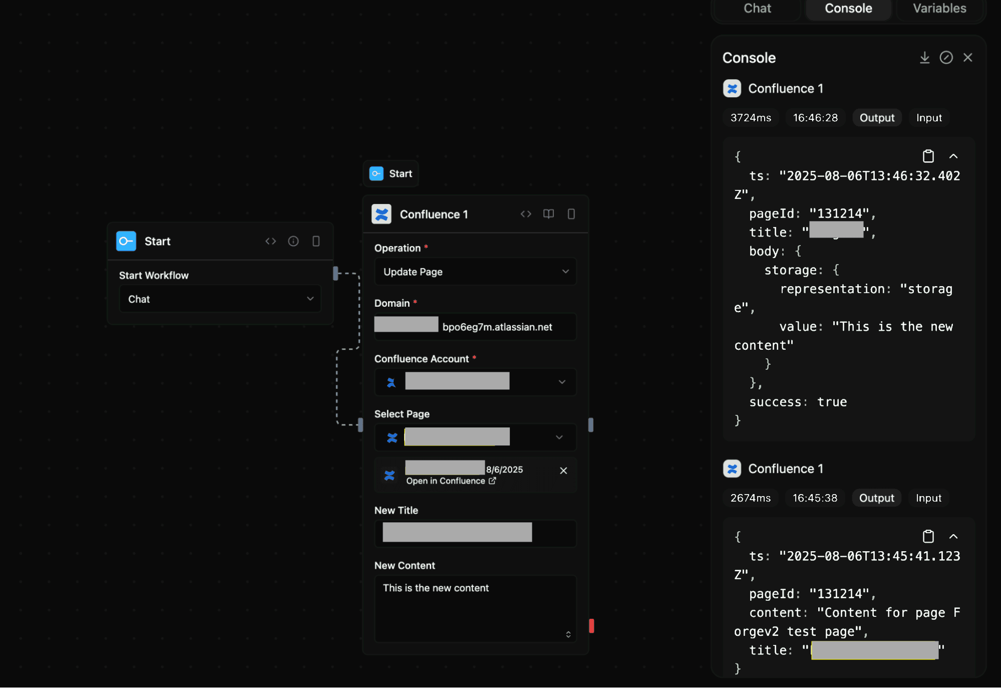
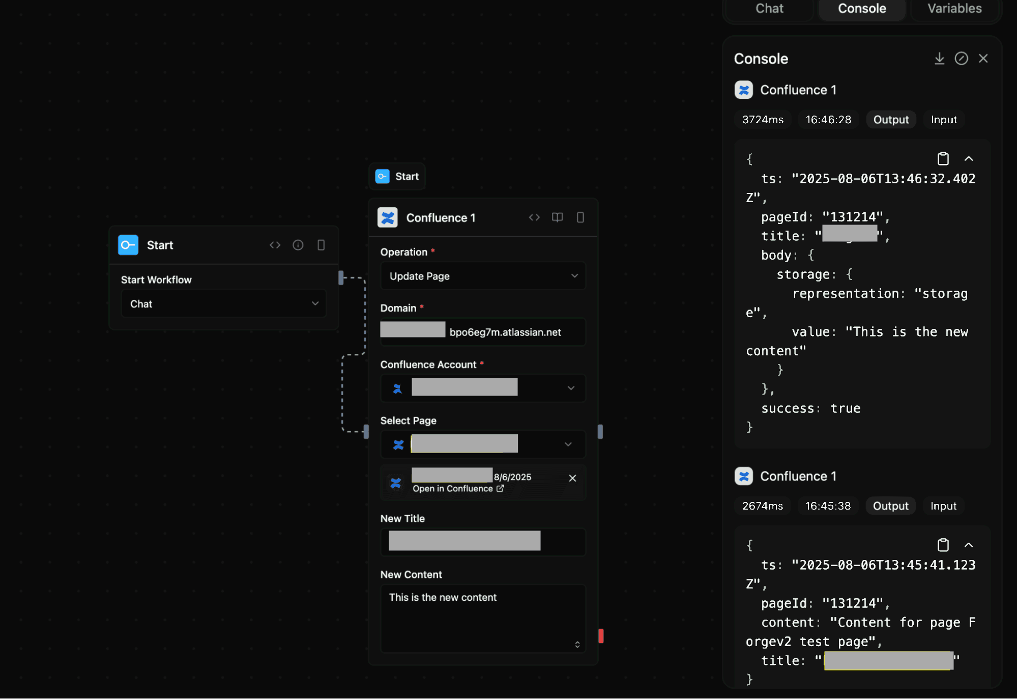
confluence_update
Update a Confluence page using the Confluence API.
Input
| Parameter | Type | Required | Description |
|---|---|---|---|
accessToken | string | Yes | OAuth access token for Confluence |
domain | string | Yes | Your Confluence domain (e.g., yourcompany.atlassian.net) |
pageId | string | Yes | Confluence page ID to update |
title | string | No | New title for the page |
content | string | No | New content for the page in Confluence storage format |
version | number | No | Version number of the page (required for preventing conflicts) |
cloudId | string | No | Confluence Cloud ID for the instance. If not provided, it will be fetched using the domain. |
Output
| Parameter | Type | Description |
|---|---|---|
ts | string | Timestamp |
pageId | string | Page identifier |
content | string | Page content |
title | string | Page title |
success | boolean | Operation success status |
Screenshot

Notes
- Category:
tools - Type:
confluence