GitHub
Interact with GitHub
GitHub is the world’s leading code hosting platform that enables collaboration, version control, and automation for developers and teams.
With GitHub, you can:
- Host repositories — Store public or private code with Git versioning.
- Manage pull requests — Review and merge contributions efficiently.
- Track issues and discussions — Organize bugs, feature requests, and tasks.
- Automate workflows — Use GitHub Actions for CI/CD and task automation.
- Collaborate securely — Manage permissions, reviews, and API access for teams.
In Gen6, the GitHub integration allows your agents to interact directly with repositories — fetching commits, posting PR comments, retrieving repo metadata, and automating reviews.
This bridges your AI workflows with your software projects for seamless collaboration.
How to Get a GitHub Personal Access Token (PAT Classic)
Follow these steps to generate a Personal Access Token (Classic) which grants your agent access to the GitHub API:
Step 1: Go to GitHub Settings
- Log in to your GitHub account.
- In the top-right corner, click your profile icon → Settings.
Step 2: Open Developer Settings
- In the left sidebar, scroll down and click Developer settings.
- Then select Personal access tokens → Tokens (classic).
Step 3: Generate a New Token
- Click Generate new token → Generate new token (classic).
- Enter a token name (e.g., Gen6 Integration).
- (Optional) Set an expiration — “No expiration” is fine for local setups, but you can choose a shorter duration for security.
- Select Scopes (permissions). Common scopes include:
repo— full control of private repositoriesread:user— read profile informationuser:email— access verified email addressworkflow— manage GitHub Actions workflows
Step 4: Generate and Save Your Token
- Click Generate token at the bottom.
- Copy your token immediately — you won’t see it again!
Example: ghp_aBcD1234EfGhI567******************* - Store it in a secure location (e.g.,
.envfile, secret manager).
Step 5: Use in Gen6 or API Calls
Paste your token into the apiKey or apiToken field when configuring GitHub tool blocks.
Security Tip: Never share your PAT publicly or commit it to your repo. Treat it like a password.
Usage Instructions
The GitHub tools in Gen6 let your agents:
- Fetch pull request data (titles, diffs, and commits)
- Comment on open PRs
- Retrieve repository metadata and statistics
- Get the latest commits across branches
Tools
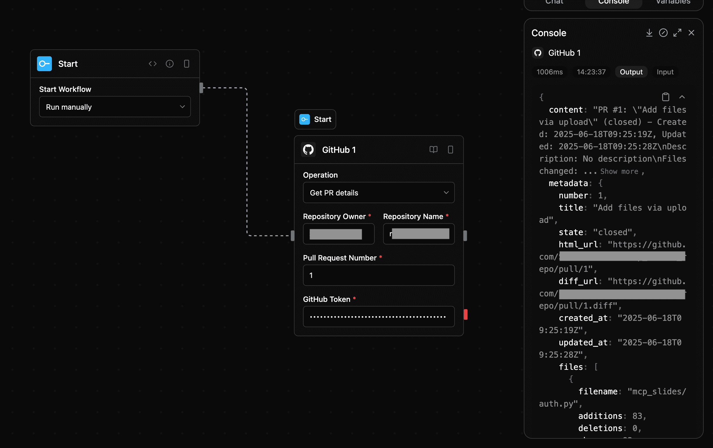
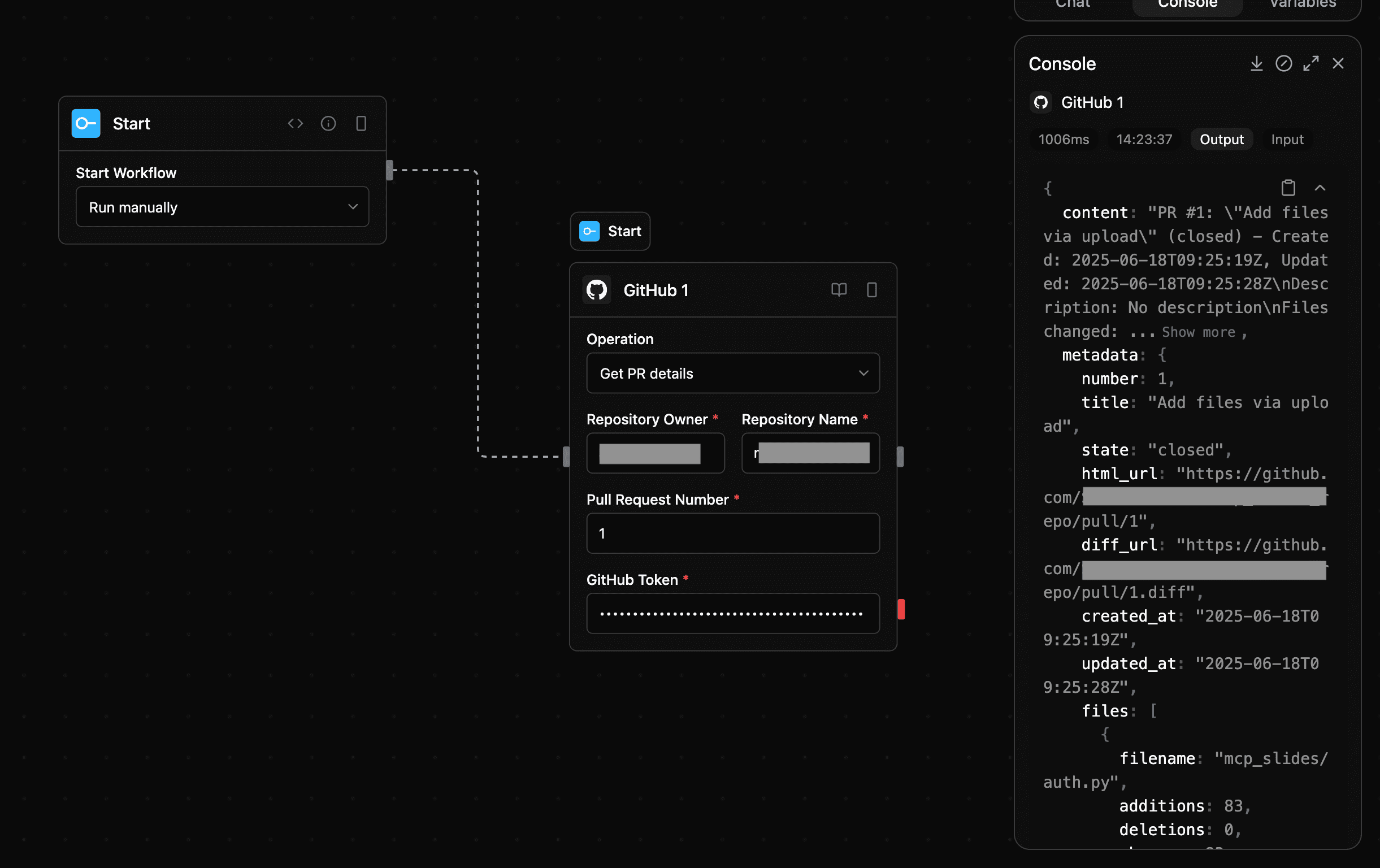
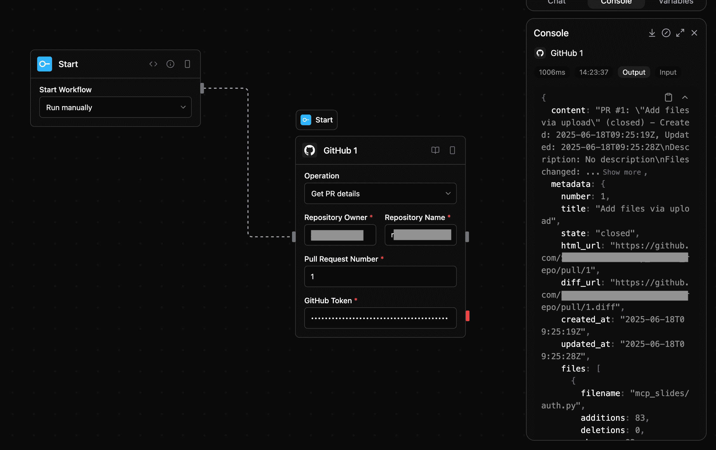
github_pr
Fetch pull request details (including diffs and files changed).
Input
| Parameter | Type | Required | Description |
|---|---|---|---|
owner | string | Yes | Repository owner |
repo | string | Yes | Repository name |
pullNumber | number | Yes | Pull request number |
apiKey | string | Yes | GitHub PAT (classic) token |
Output
| Parameter | Type | Description |
|---|---|---|
content | string | Response content |
metadata | json | Response metadata |
Screenshot

github_comment
Post comments on pull requests.
Input
| Parameter | Type | Required | Description |
|---|---|---|---|
owner | string | Yes | Repository owner |
repo | string | Yes | Repository name |
pullNumber | number | Yes | PR number |
body | string | Yes | Comment content |
apiKey | string | Yes | GitHub PAT (classic) token |
Output
| Parameter | Type | Description |
|---|---|---|
content | string | Response content |
metadata | json | Response metadata |
Screenshot

github_repo_info
Retrieve repository metadata — stars, forks, language, and more.
Input
| Parameter | Type | Required | Description |
|---|---|---|---|
owner | string | Yes | Repository owner |
repo | string | Yes | Repository name |
apiKey | string | Yes | GitHub PAT (classic) token |
Output
| Parameter | Type | Description |
|---|---|---|
content | string | Repository data |
metadata | json | Response metadata |
Screenshot

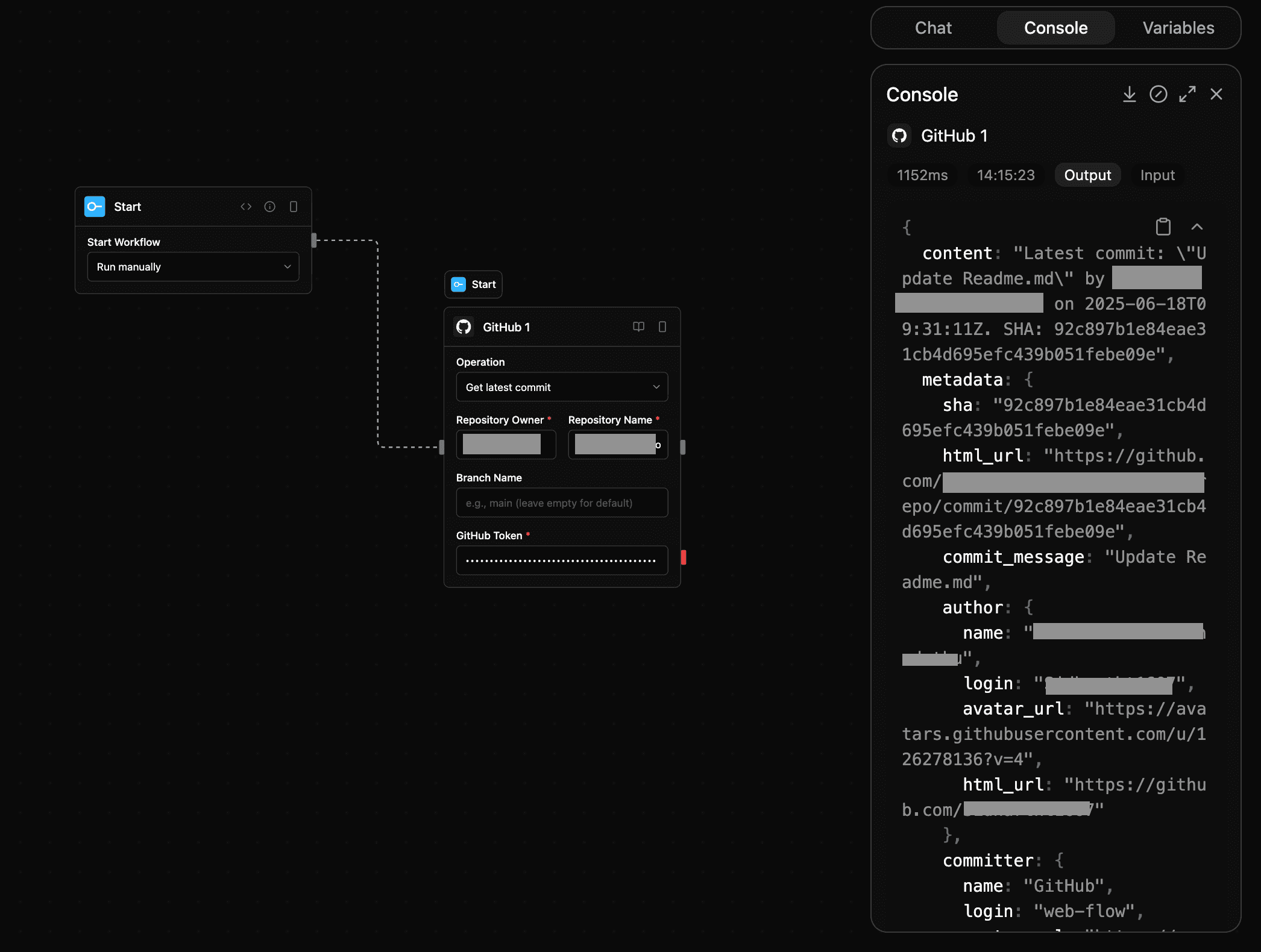
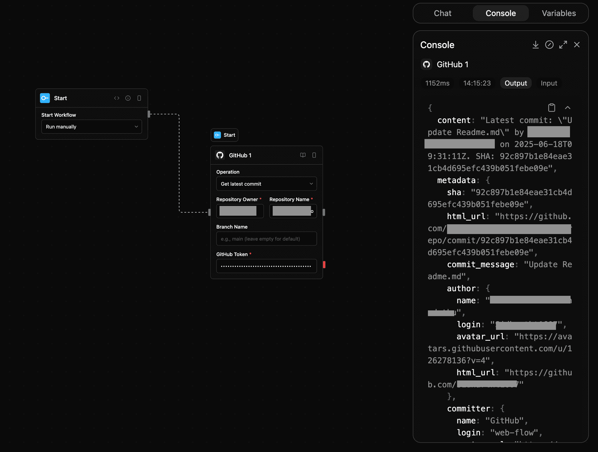
github_latest_commit
Get the latest commit details for a branch.
Input
| Parameter | Type | Required | Description |
|---|---|---|---|
owner | string | Yes | Repository owner |
repo | string | Yes | Repository name |
branch | string | No | Branch name (defaults to main) |
apiKey | string | Yes | GitHub PAT (classic) token |
Output
| Parameter | Type | Description |
|---|---|---|
content | string | Commit details |
metadata | json | Response metadata |
Screenshot
Notes
- Category:
tools - Type:
github - Works with Personal Access Token (Classic) or fine-grained PATs if configured properly.
- Requires
reposcope for private repositories andread:userfor profile queries. - You can manage and revoke tokens anytime under
- Settings → Developer Settings → Personal Access Tokens (classic).
