Exa
Search with Exa AI
Exa is an AI-powered search engine designed specifically for developers and researchers, providing highly relevant and up-to-date information from across the web. It combines advanced semantic search capabilities with AI understanding to deliver more accurate and contextually relevant results than traditional search engines.
With Exa, you can:
- Search with natural language: Find information using conversational queries and questions
- Get precise results: Receive highly relevant search results with semantic understanding
- Access up-to-date information: Retrieve current information from across the web
- Find similar content: Discover related resources based on content similarity
- Extract webpage contents: Retrieve and process the full text of web pages
- Answer questions with citations: Ask questions and receive direct answers with supporting sources
- Perform research tasks: Automate multi-step research workflows to gather, synthesize, and summarize information
In Gen6, the Exa integration allows your agents to search the web for information, retrieve content from specific URLs, find similar resources, answer questions with citations, and conduct research tasks—all programmatically through API calls. This enables your agents to access real-time information from the internet, enhancing their ability to provide accurate, current, and relevant responses. The integration is particularly valuable for research tasks, information gathering, content discovery, and answering questions that require up-to-date information from across the web.
Usage Instructions
Search the web, retrieve content, find similar links, and answer questions using Exa's powerful AI search capabilities.
Tools
exa_search
Search the web using Exa AI. Returns relevant search results with titles, URLs, and text snippets.
Input
| Parameter | Type | Required | Description |
|---|---|---|---|
query | string | Yes | The search query to execute |
numResults | number | No | Number of results to return (default: 10, max: 25) |
useAutoprompt | boolean | No | Whether to use autoprompt to improve the query (default: false) |
type | string | No | Search type: neural, keyword, auto or fast (default: auto) |
apiKey | string | Yes | Exa AI API Key |
Output
| Parameter | Type | Description |
|---|---|---|
results | json | Search results |
similarLinks | json | Similar links found |
answer | string | Generated answer |
citations | json | Answer citations |
research | json | Research findings |
Screenshot

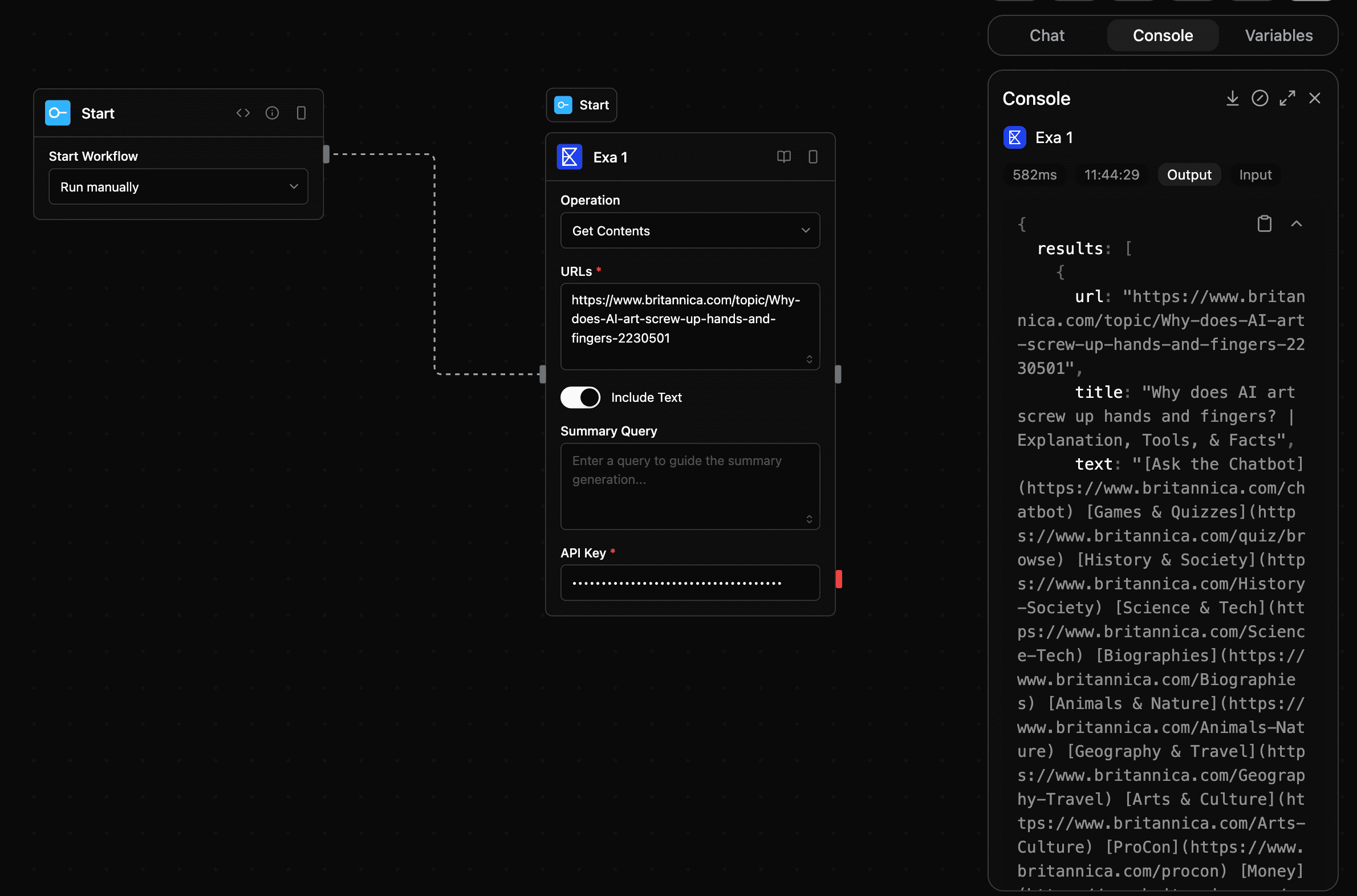
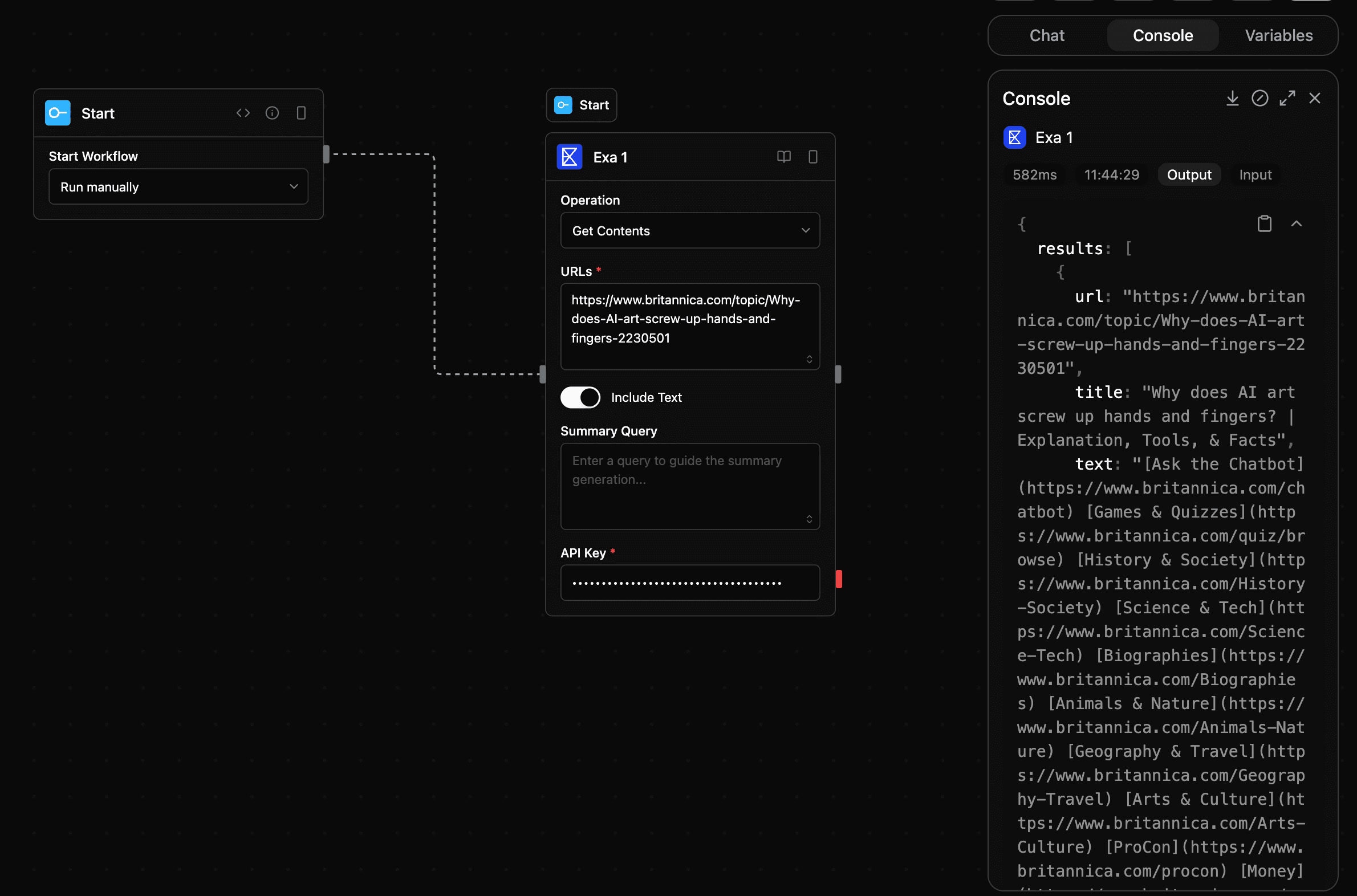
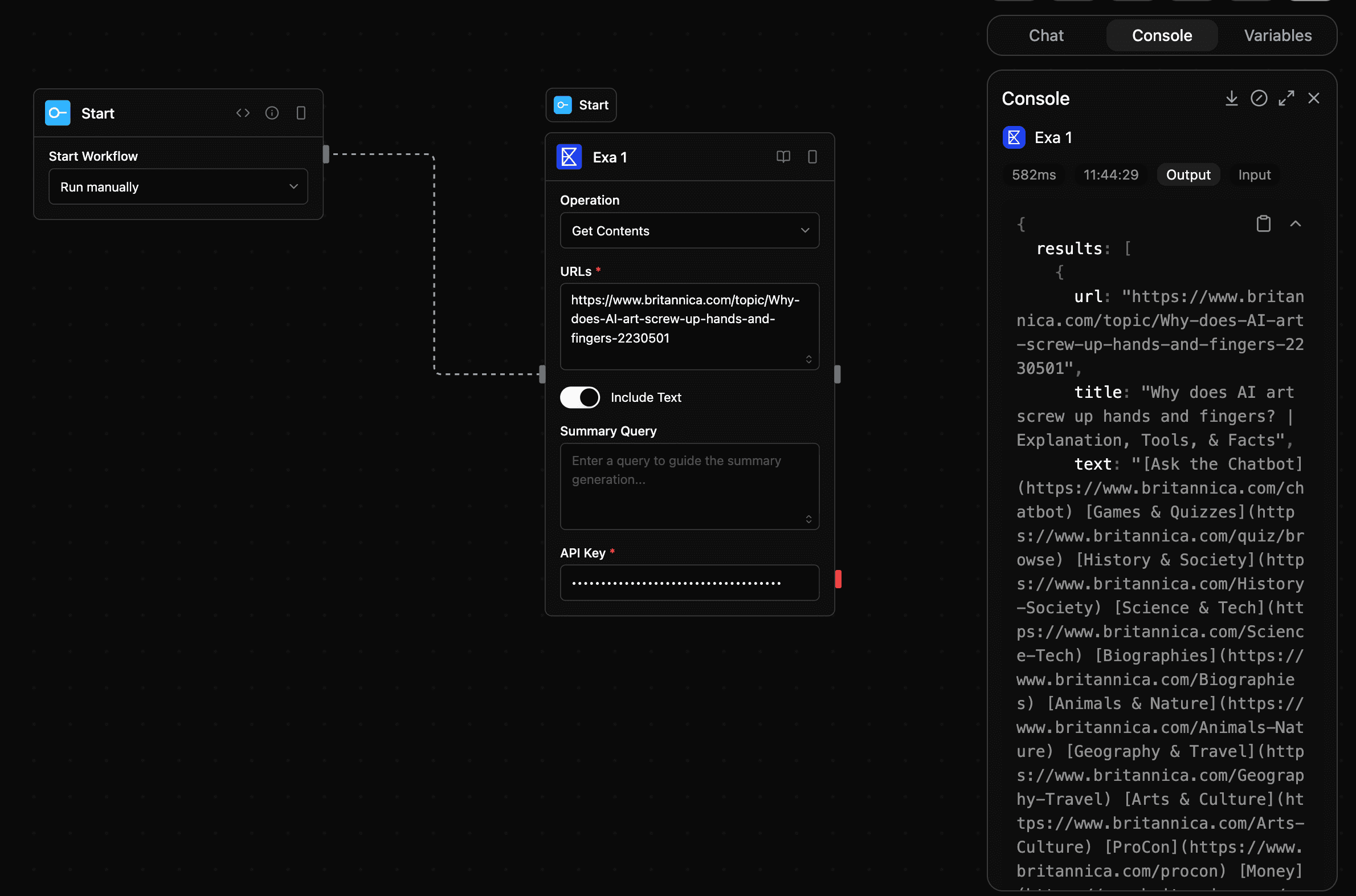
exa_get_contents
Retrieve the contents of webpages using Exa AI. Returns the title, text content, and optional summaries for each URL.
Input
| Parameter | Type | Required | Description |
|---|---|---|---|
urls | string | Yes | Comma-separated list of URLs to retrieve content from |
text | boolean | No | If true, returns full page text with default settings. If false, disables text return. |
summaryQuery | string | No | Query to guide the summary generation |
apiKey | string | Yes | Exa AI API Key |
Output
| Parameter | Type | Description |
|---|---|---|
results | json | Search results |
similarLinks | json | Similar links found |
answer | string | Generated answer |
citations | json | Answer citations |
research | json | Research findings |
Screenshot

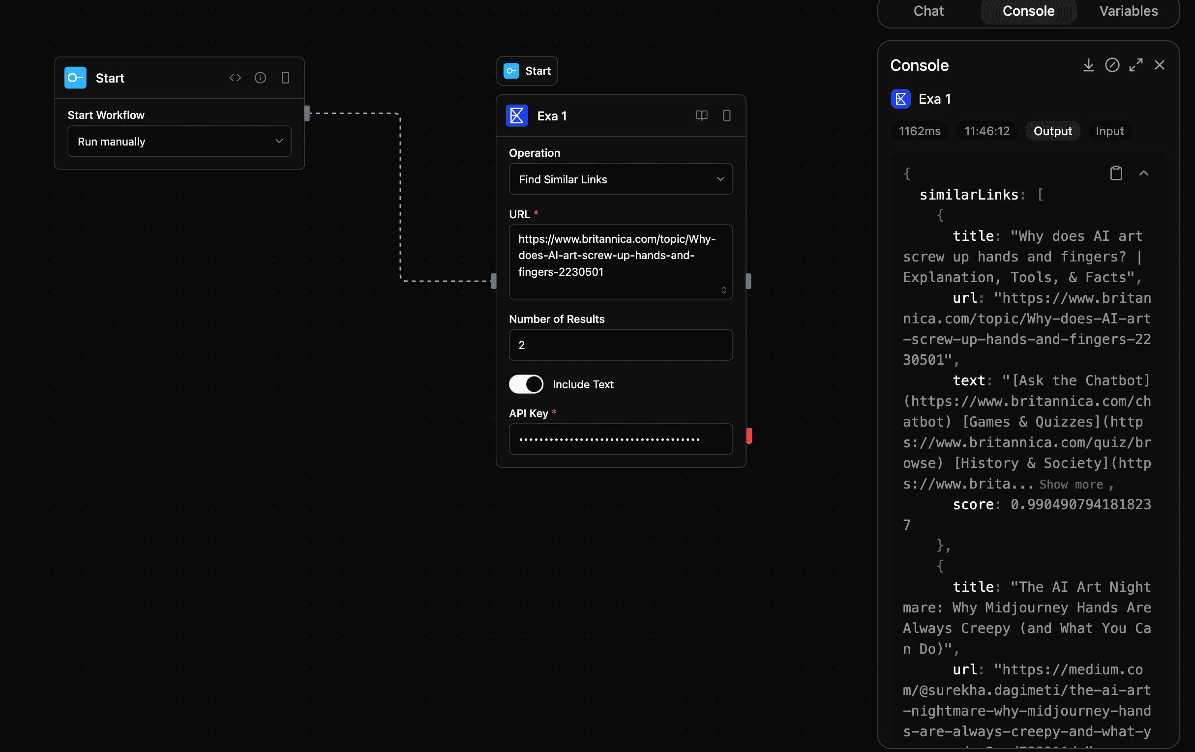
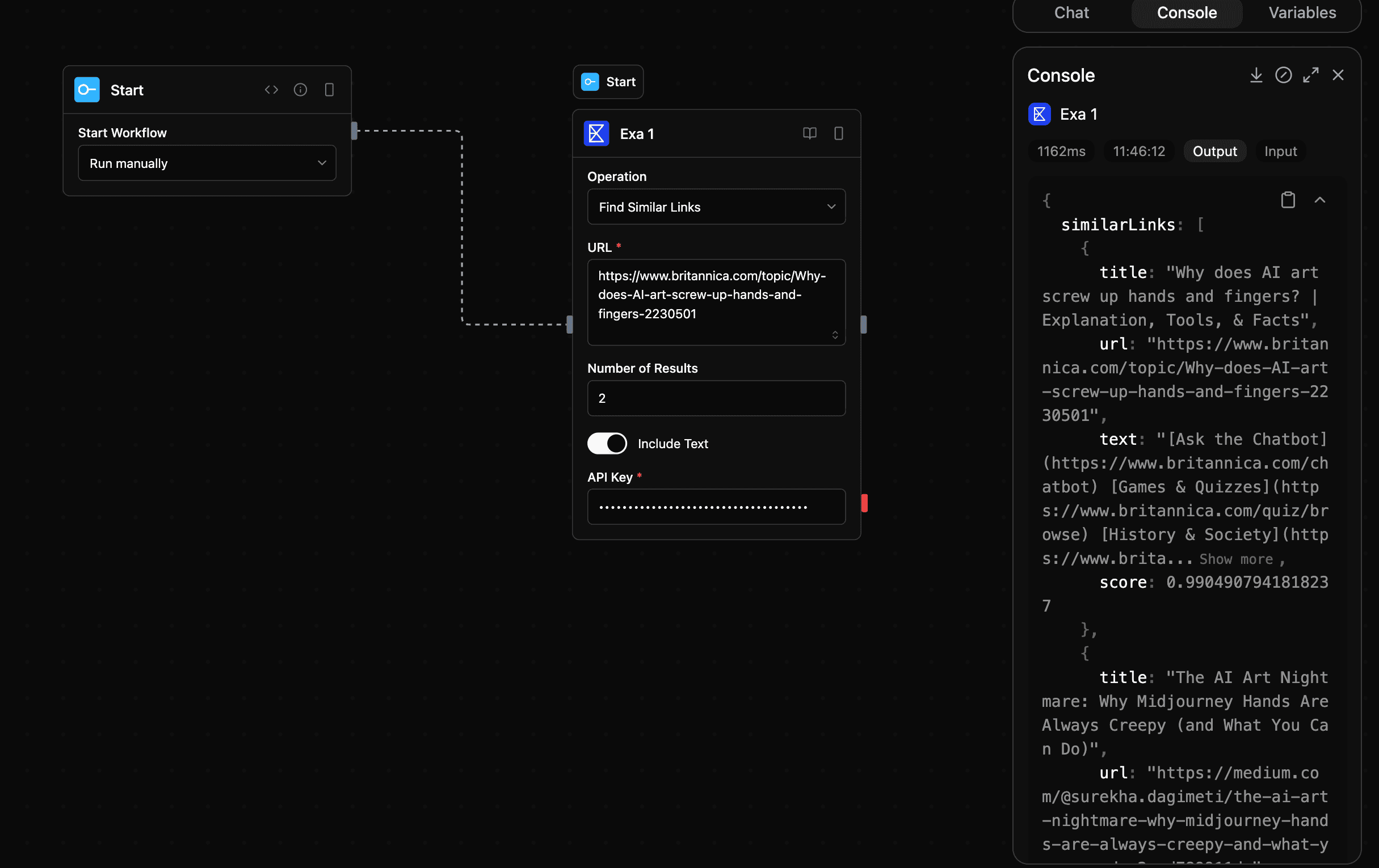
exa_find_similar_links
Find webpages similar to a given URL using Exa AI. Returns a list of similar links with titles and text snippets.
Input
| Parameter | Type | Required | Description |
|---|---|---|---|
url | string | Yes | The URL to find similar links for |
numResults | number | No | Number of similar links to return (default: 10, max: 25) |
text | boolean | No | Whether to include the full text of the similar pages |
apiKey | string | Yes | Exa AI API Key |
Output
| Parameter | Type | Description |
|---|---|---|
results | json | Search results |
similarLinks | json | Similar links found |
answer | string | Generated answer |
citations | json | Answer citations |
research | json | Research findings |
Screenshot

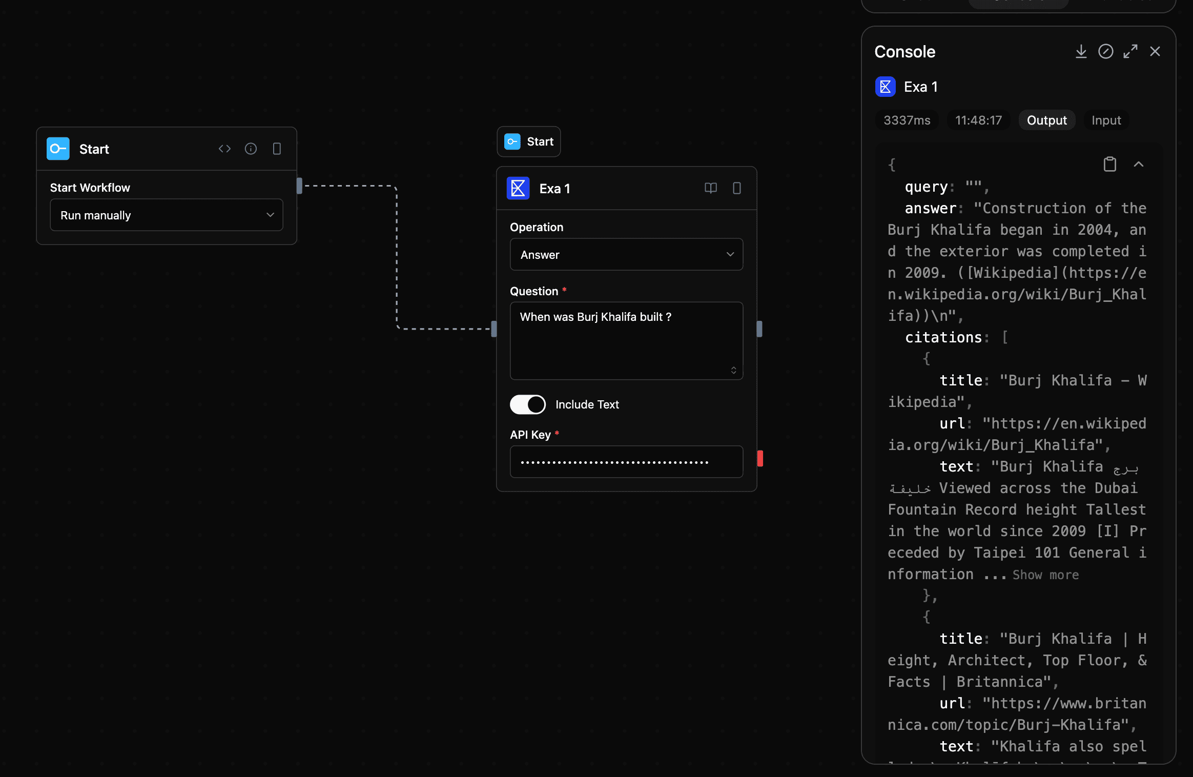
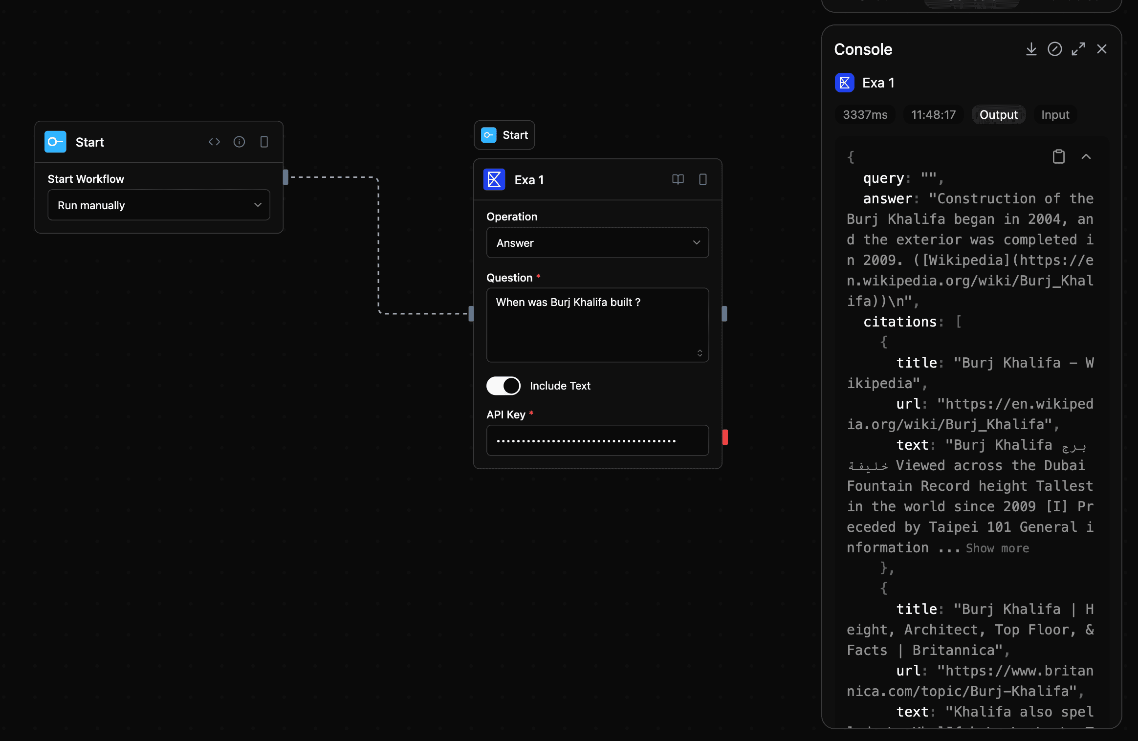
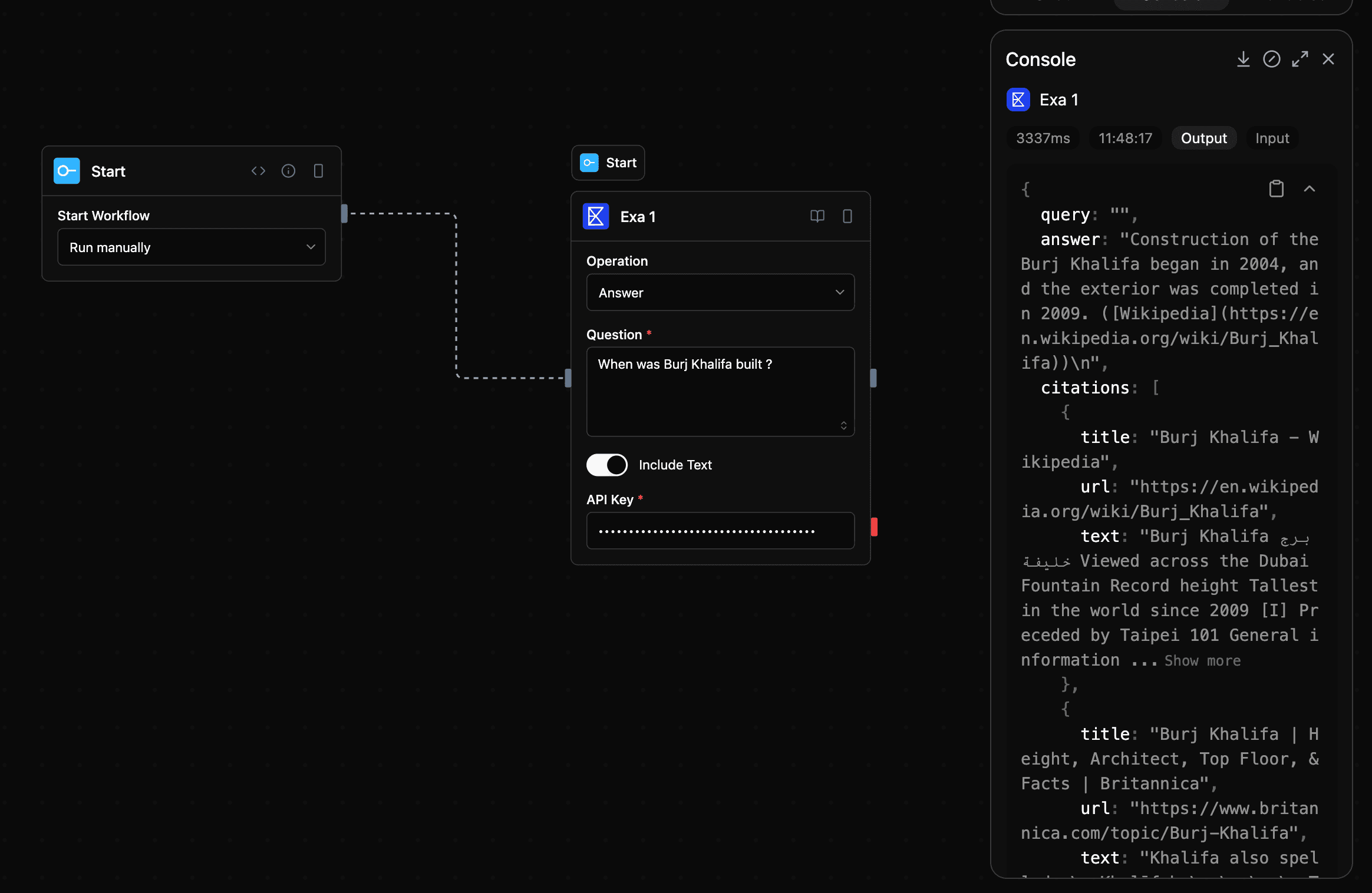
exa_answer
Get an AI-generated answer to a question with citations from the web using Exa AI.
Input
| Parameter | Type | Required | Description |
|---|---|---|---|
query | string | Yes | The question to answer |
text | boolean | No | Whether to include the full text of the answer |
apiKey | string | Yes | Exa AI API Key |
Output
| Parameter | Type | Description |
|---|---|---|
results | json | Search results |
similarLinks | json | Similar links found |
answer | string | Generated answer |
citations | json | Answer citations |
research | json | Research findings |
Screenshot

exa_research
Perform comprehensive research using AI to generate detailed reports with citations
Input
| Parameter | Type | Required | Description |
|---|---|---|---|
query | string | Yes | Research query or topic |
includeText | boolean | No | Include full text content in results |
apiKey | string | Yes | Exa AI API Key |
Output
| Parameter | Type | Description |
|---|---|---|
results | json | Search results |
similarLinks | json | Similar links found |
answer | string | Generated answer |
citations | json | Answer citations |
research | json | Research findings |
Notes
- Category:
tools - Type:
exa