Discord
Interact with Discord
Discord is a communication platform that supports text, voice, and video interactions within servers and communities. Discord bots extend the platform’s capabilities by automating actions, responding to messages, and integrating with external systems.
With a Discord bot, you can:
- Send messages: Post automated updates or notifications into channels.
- Read messages: Retrieve recent chat messages for analysis or display.
- Access server info: Retrieve metadata such as server name, member count, and roles.
- Access user info: Fetch specific user information by their unique Discord ID.
In Gen6, the Discord integration allows your agents to interact with servers programmatically, automate notifications, and connect workflows with Discord communities.
Setup Instructions
Follow these steps carefully to create a Discord bot, get your IDs, and connect everything properly.
Create a Discord Application and Bot
- Go to the Discord Developer Portal.
- Click “New Application” → give it a name and click Create.
- In the left sidebar, click “Bot” → “Add Bot” → Yes, do it!
- Under TOKEN, click “Reset Token” → copy the Bot Token and store it safely.
- Example placeholder:
DISCORD_BOT_TOKEN=your_bot_token_here - Scroll down to Privileged Gateway Intents and enable:
- Message Content Intent
- Server Members Intent (if you want user data)
- Presence Intent (optional but useful for activity info)
- Click Save Changes.
Screenshot

Invite the Bot to a Discord Server
- In the OAuth2 → URL Generator section:
- Under SCOPES, check:
botapplications.commands
- Under BOT PERMISSIONS, select:
Send MessagesRead Message HistoryView ChannelsManage Messages(optional)
- Under SCOPES, check:
- Copy the generated OAuth2 URL and open it in your browser.
- Select a server you manage → click Authorize → complete CAPTCHA.
- Your bot will now appear in the server’s member list.
Screenshot

3️⃣ Get Required IDs
You’ll need several Discord IDs for API access.
Enable Developer Mode (one-time)
- Open Discord → click the ⚙️ Settings icon → Advanced.
- Turn on Developer Mode.
Now you can right-click items to copy their unique IDs.
Get the Server ID (Guild ID)
- Right-click your server icon in Discord → Copy Server ID. : DISCORD_SERVER_ID=123456789012345678
Screenshot
Get the Channel ID
- Right-click the channel name → Copy Channel ID. : DISCORD_CHANNEL_ID=123*********
Screenshot
Get a User ID
- Right-click the user’s profile picture or name → Copy User ID. : DISCORD_USER_ID=12345********
Tools
discord_send_message
Send a message to a Discord channel
Input
| Parameter | Type | Required | Description |
|---|---|---|---|
botToken | string | Yes | The bot token for authentication |
channelId | string | Yes | The Discord channel ID to send the message to |
content | string | No | The text content of the message |
serverId | string | Yes | The Discord server ID (guild ID) |
Output
| Parameter | Type | Description |
|---|---|---|
message | string | Message content |
data | any | Response data |
Screenshot
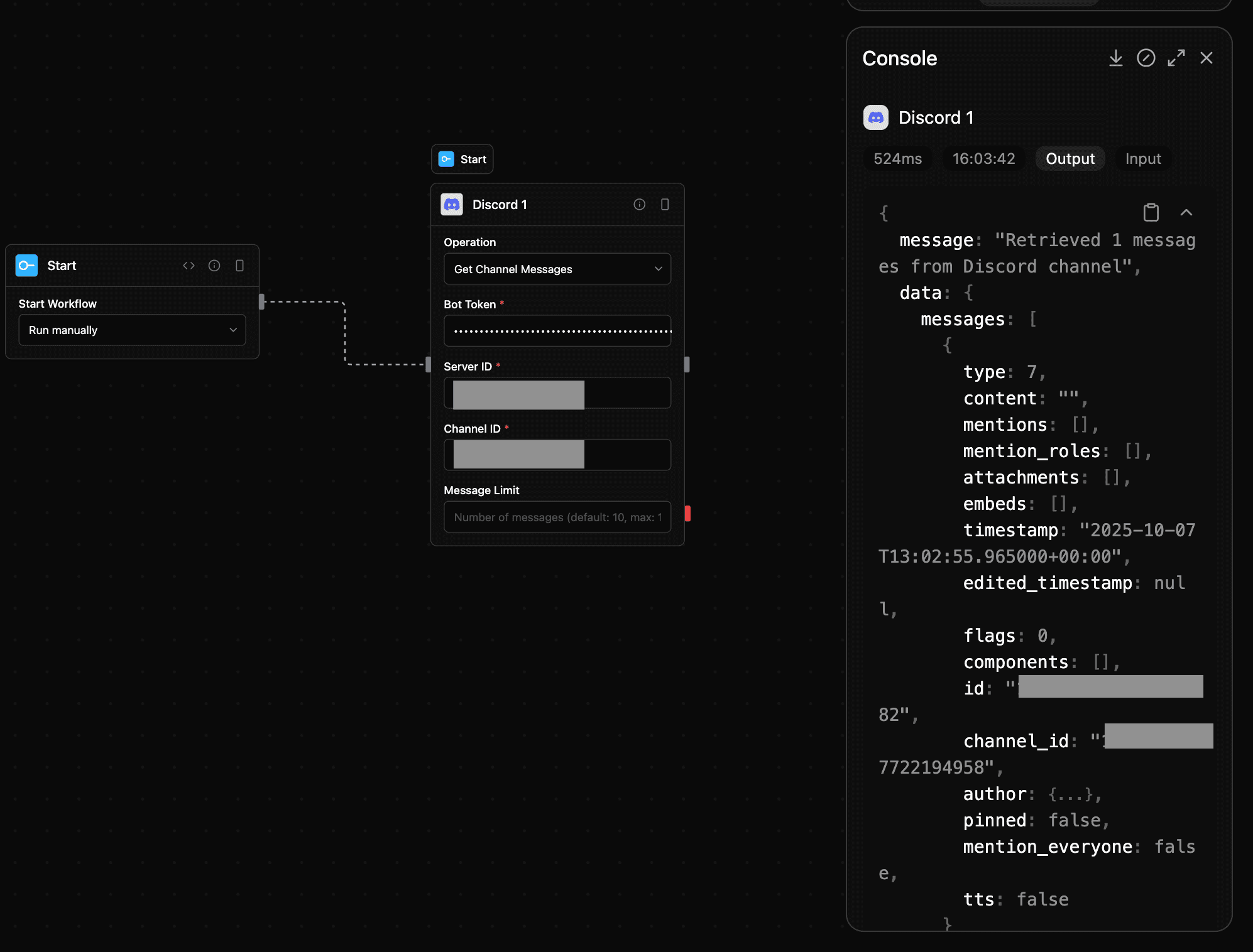
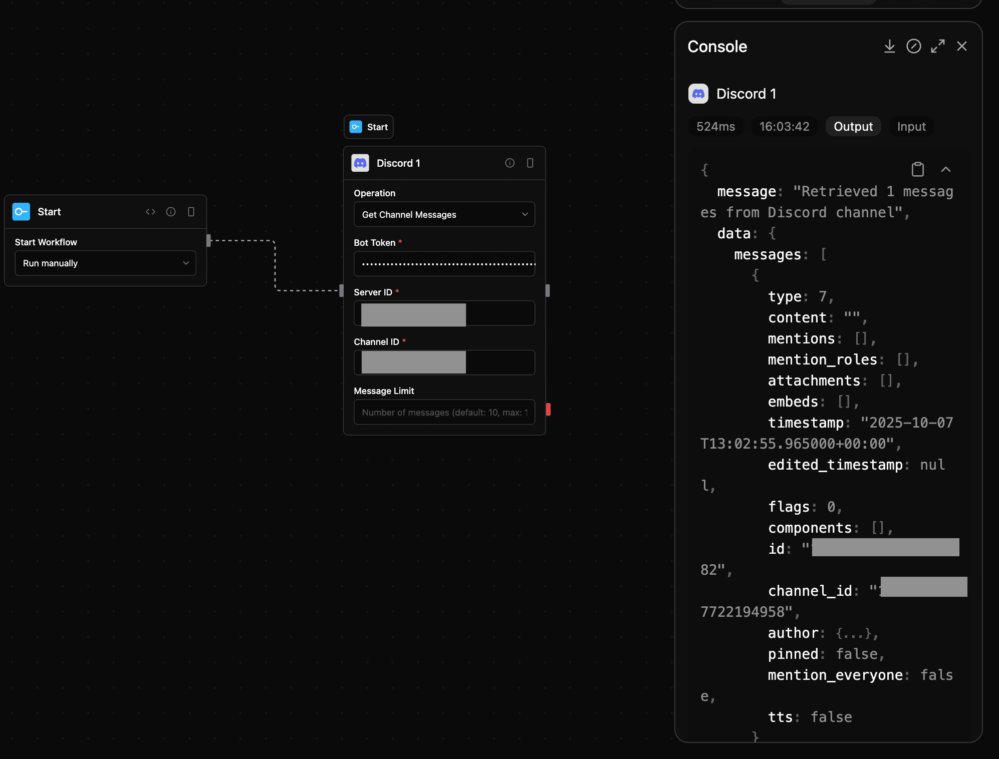
discord_get_messages
Retrieve messages from a Discord channel
Input
| Parameter | Type | Required | Description |
|---|---|---|---|
botToken | string | Yes | The bot token for authentication |
channelId | string | Yes | The Discord channel ID to retrieve messages from |
limit | number | No | Maximum number of messages to retrieve (default: 10, max: 100) |
Output
| Parameter | Type | Description |
|---|---|---|
message | string | Message content |
data | any | Response data |
Screenshot

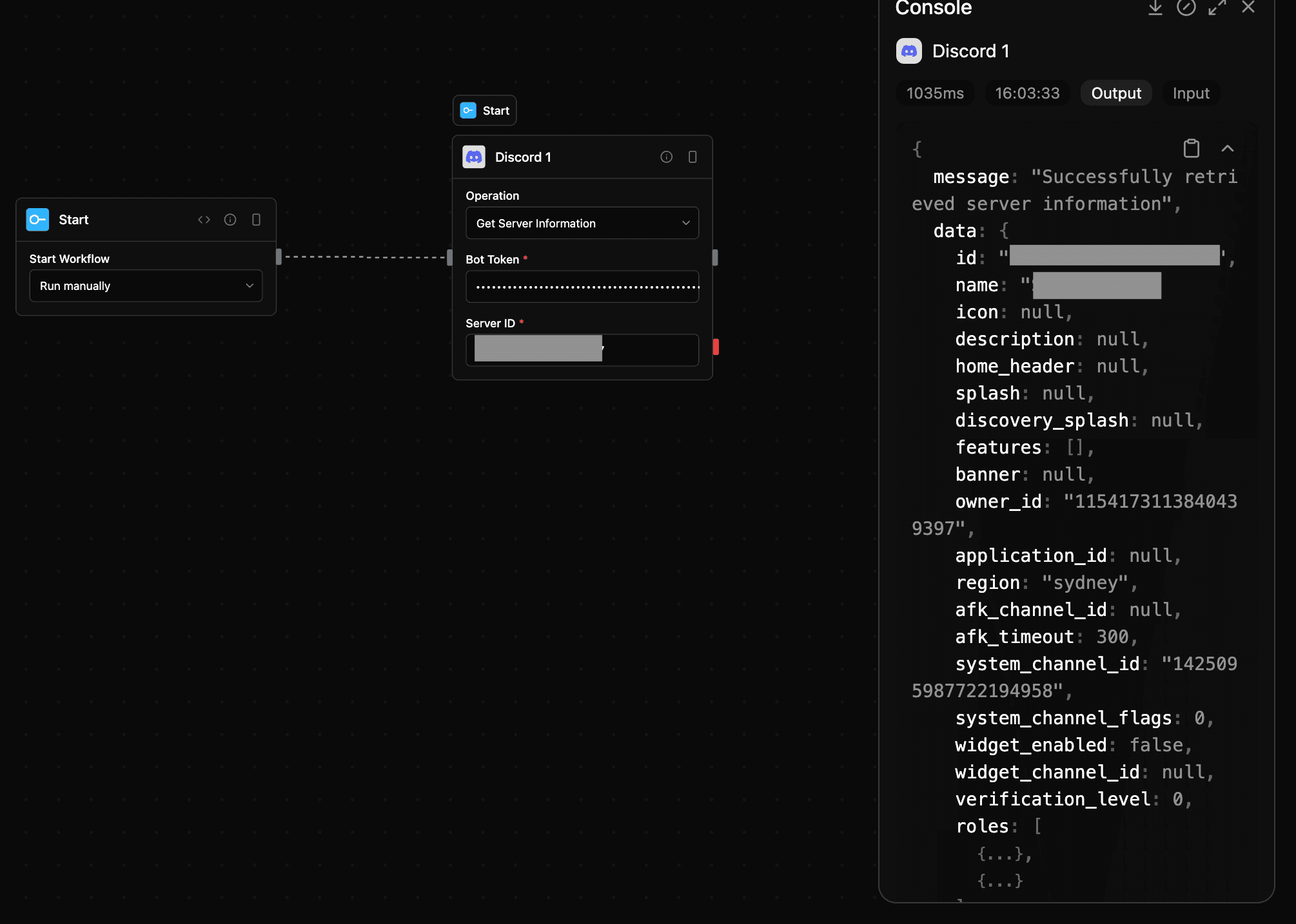
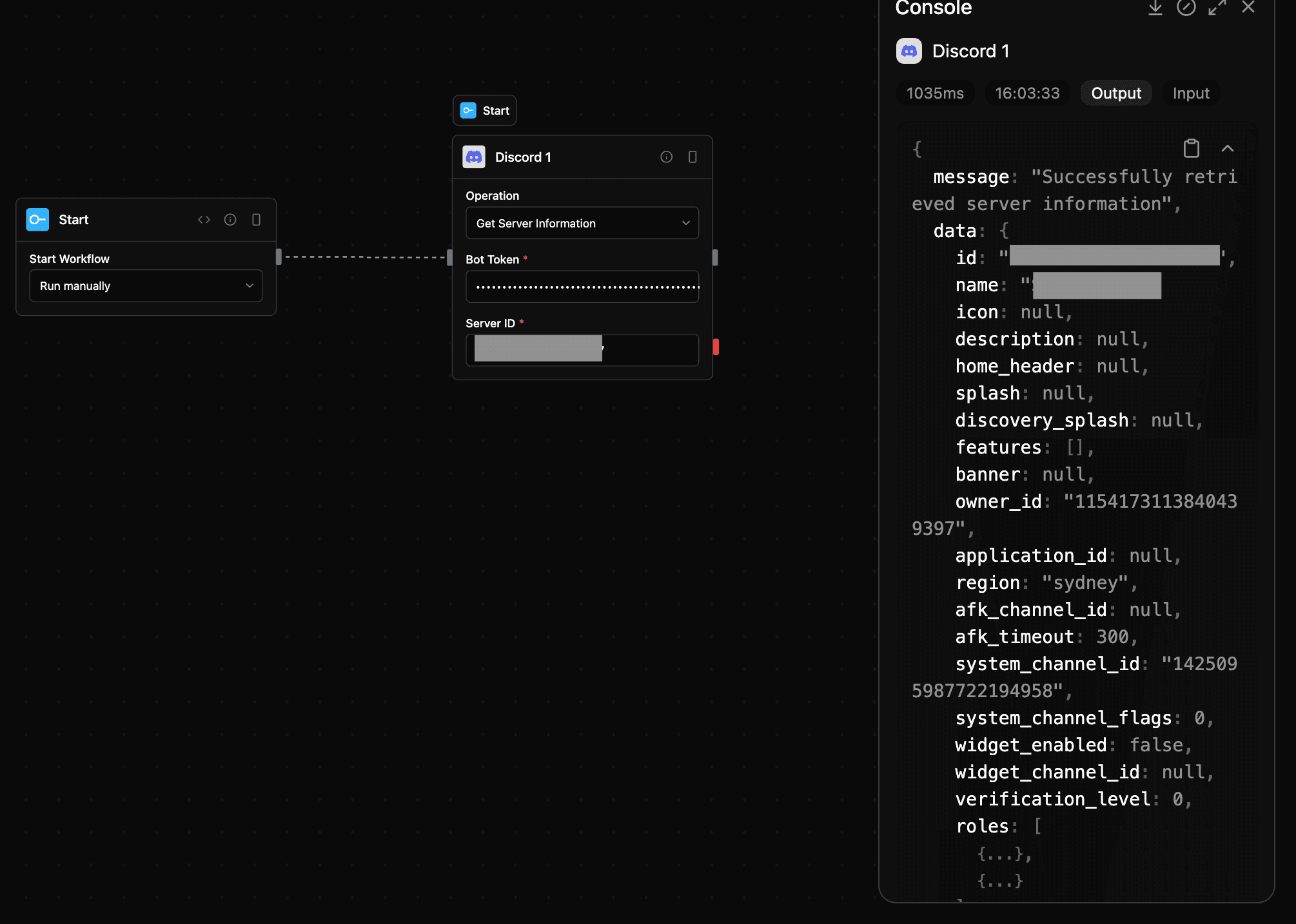
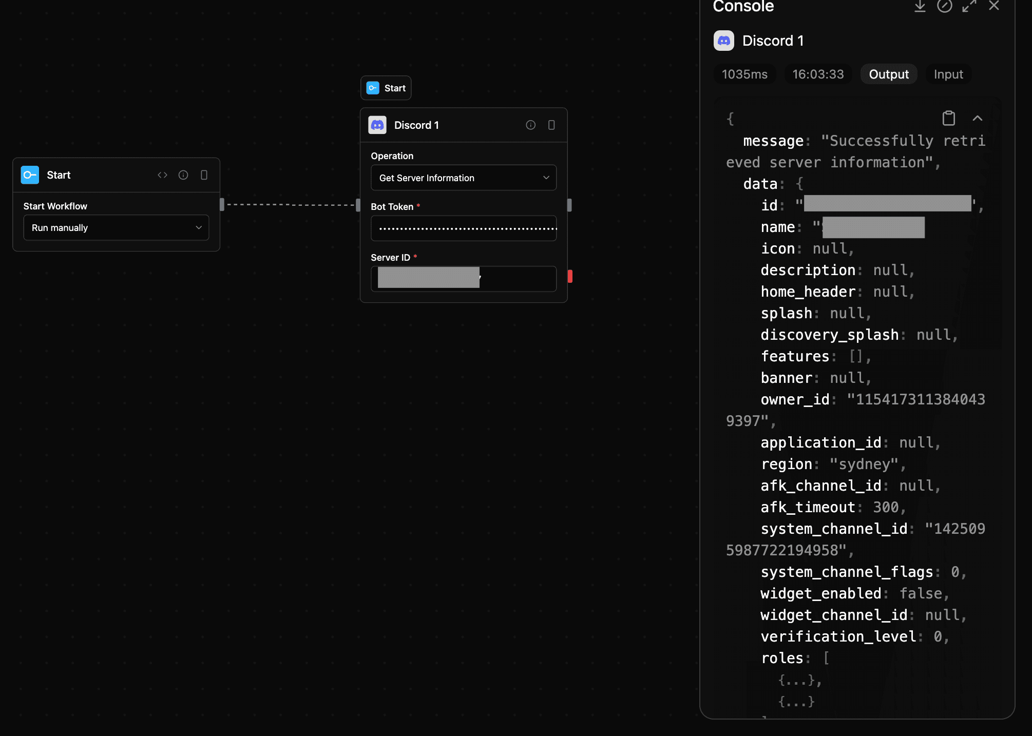
discord_get_server
Retrieve information about a Discord server (guild)
Input
| Parameter | Type | Required | Description |
|---|---|---|---|
botToken | string | Yes | The bot token for authentication |
serverId | string | Yes | The Discord server ID (guild ID) |
Output
| Parameter | Type | Description |
|---|---|---|
message | string | Message content |
data | any | Response data |
Screenshot

discord_get_user
Retrieve information about a Discord user
Input
| Parameter | Type | Required | Description |
|---|---|---|---|
botToken | string | Yes | Discord bot token for authentication |
userId | string | Yes | The Discord user ID |
Output
| Parameter | Type | Description |
|---|---|---|
message | string | Message content |
data | any | Response data |
Screenshot

Notes
- Category:
tools - Type:
discord